Paramètres Logistique et Distribution

Contexte d'utilisation

Cette fonction permet d'enregistrer les paramètres généraux utilisés dans la gestion commerciale.
Les paramètres généraux sont accessibles par la commande Paramètres / Paramètres d'exploitation / Paramètres Logistique et Distribution .
Les dossiers qui composent cette fonction permettent de paramétrer les informations suivantes :
Saisie des pièces
Ajout de lignes ou suppression de pièces. Interdiction des créations et modifications des pièces antérieures à une certaine date. Durée de validité des devis, interdiction de la modification et de la suppression des lignes de commande issues de devis (il reste possible de visualiser et d'imprimer les lignes des devis acceptés, et d'ajouter des lignes à une commande issue d'un devis accepté).
Ce dossier donne accès à des sous-volets :
Cours devises : conditions de modification des cours des devises.
Prix et remises : autorisation d'application de remises négatives. Un lien donne un accès direct à la fonction gérant les niveaux de remise qui définissent les remises à appliquer ainsi que leur ordre d'application. Gestion des prix si aucun tarif n'est trouvé en commande achat (permettre de reprendre le dernier prix d'achat facturé ou commandé chez le fournisseur).
Pour les produits tarifés au poids ou au volume, la quantité tarifée peut être mise à jour suite à la modification des poids/volume des détails de livraison d'un bon de livraison. L'option En vente, actualiser le prix de la ligne de commande sur modification de la quantité tarifée de la ligne de livraison permet d'indiquer au programme si celui-ci doit rechercher un nouveau tarif en cas de modification de cette quantité tarifée sur une ligne de bon de livraison client. En effet, soit le prix a été négocié à la commande et doit donc être conservé à la livraison malgré la modification du poids ou du volume, soit le prix est déterminé d'après les poids/volume réels, auquel cas il doit être réactualisé.
TVA et taxes : mode de gestion de la TVA : sur les débits, sur les encaissements ou mixte.Avec la possibilité d'indiquer un code de TVA applicable par défaut sur les factures d'acompte en vente et une mention d'exonération de TVA applicable par défaut sur les pièces de vente dans le cas d'une exonération.
DEB : permet de définir les valeurs par défaut des régimes et natures de transaction à utiliser pour la confection de l'état préparatoire de la DEB (Déclaration d'Echanges de Biens).
Le Mode de transport CEE est utilisé comme valeur par défaut sur les pièces de livraison achat éligibles à la DEB. Il est également repris sur les pièces de livraison vente lorsque le mode transport n'y est pas renseigné.
La Devise de la valeur fiscale déclarée à utiliser pour la DEB est généralement l'Euro. Elle est renseignée lors de l'installation mais est laissée saisissable pour les utilisateurs désirant utiliser un autre code de devise. De la même manière, l' Unité de poids à utiliser pour la déclaration de la masse nette est le KG. Toutefois, l'utilisateur peut indiquer un autre sigle représentatif du kilogramme.
La zone « Répertoire d'exportation Sage IDEB » permet d'initialiser une zone de même nom accessible,au moment du lancement de l'export des éléments d'une DEB,vers l'application SAGE IDEB.
Voir     Pour plus d'informations sur la Déclaration d'Echanges de Biens, voir les explications disponibles dans la commande Achatsou Ventes/ Commandes/ Saisie de commandes/ menu Actions/ Informations de la DEB.
Transport : saisie des valeurs par défaut concernant le transport des produits, valeurs qui seront proposées dans les pièces mais pourront être modifiées. Paramétrage du montant par défaut à partir duquel le franco de port sera attribué aux clients. Ce montant pourra être modifié client par client.
Charges : ce sous-dossier permet d'autoriser l'utilisation des structures de coût d'achat et de revient et de préciser les Incoterms appliqués par défaut.
Ce sous-dossier comporte une option qui interdit la modification de la catégorie de réaffectation des charges dans le dossier des frais d'approche. Dans ce cas, il est obligatoire d'enregistrer une catégorie de réaffectation des charges dans chaque charge d'achat enregistrée dans la fonction Paramètres / Charges / Charges d'achat.
Analytique : ce sous-volet permet de paramétrer le contrôle de saisie des sections analytiques en indiquant s'il y aura un blocage, une alerte ou pas de contrôle sur les axes ventilables ou non à 100% lors de la saisie des pièces commerciales commandes et factures.
Les ventilations analytiques peuvent être saisies directement sur les lignes de factures et d'avoirnon rapprochées. L'analytique de la commande ou des lignes d'engagements rapprochées peuvent être reprises lorsqu'il n'existe pas d'analytique préalablement saisie pour la ligne de facture.
Contrôle des cumuls : il peut être demandé que le programme autorise le contrôle les cumuls des livraisons fournisseurs en renseignant le poids ou le volume ou le nombre de lignes ou la quantité attendus.
Contrat d'abonnement : la case d'option Gestion de la confirmation du contrat de vente permet de définir si le contrat d'abonnement de vente nouvellement créé est automatiquement confirmé et peut évoluer vers un autre statut, ou si la case Confirmé est décochée et qu'il faille la cocher manuellement avant de pouvoir faire évoluer le statut
Unités de référence
Définition des unités de poids et de volumes utilisées par défaut dans les calculs et les affichages. Définition de la table d'équivalence des unités commerciales proposée par défaut lors de la création de fiches produit. Les tables d'équivalence définissent les rapports entre les diverses unités d'emballage et de commercialisation. Ce rapport servira également lors de l'impression des statistiques.

Immobilisation
Option de regroupement des propositions d'achat sur une commande d'après le statut d'immobilisation, valeurs par défaut du type de pièce en saisie de commande et facture d'achat, valeur par défaut de l'option de reprise du statut d'immobilisation de la commande en génération ou rapprochement de facture, option de reprise du statut d'immobilisation du produit en génération de proposition d'achat issue du réapprovisionnement.
Incidents / Encours
Les zones de ce dossier permettent de définir le comportement du programme lorsqu'un incident se produit sur un compte client (dépassement d'en-cours, insolvabilité, etc.).
L'en-cours commercial est issu du programme Sage Gestion Comptable et Financière 1000 .
Livraison
Valeur par défaut de l'option de regroupement accessible dans l'assistant de génération des ordres de livraison.
Facturation
Catégories de facturation proposées par défaut à l'achat et à la vente. Les catégories de facturation, composées d'un mode de TVA et d'un mode de taxes, permettent de définir les taux de TVA et de taxes à appliquer aux produits.
Le taux de pénalité et l'indemnité de recouvrement légale en cas de retard de paiement sont véhiculés lors des échanges électroniques de documents.

Comptabilisation
Ce volet permet d'enregistrer différentes informations relatives à la comptabilisation des pièces :
La fonction de comptabilisation des factures d'achat traite uniquement les factures comptabilisables.
Voir     Pour plus d'informations, consulter Achats / Facturation / Saisie des factures.
Ce volet donne également accès à un sous-volet Paramétrage d'importation permettant de paramétrer un champ supplémentaire (zone ESM) dans la table tampon TImportEcritures qui contiendra, lors de l'importation / exportation des données, les informations extraites des champs précisés dans les zones de ce même volet.

Étapes logistiques
Définition des étapes logistiques qui seront appliquées aux entrées ou aux sorties de stock effectuées en cas de mouvements divers, de transferts inter dépôts ou d'inventaire. Les étapes logistiques définissent les différentes opérations subies par les produits lors de leur entrée ou leur sortie de stock : contrôle, emballage, etc.

Stock
Définition des origines de pièces pour les entrées de stock, les transferts interdépôts et les inventaires. Ces origines permettent d'interdire éventuellement la modification du prix unitaire lors de la saisie de ces pièces.
Définition de la catégorie de réapprovisionnement proposée par défaut lors de la création d'un article.
Autoriser les sorties physiques sur rupture de stock bien que le stock disponible soit insuffisant : il s'agit de réaliser des sorties physiques alors que les entrées de stock correspondantes n'ont pas encore été enregistrées dans le système.
Voir     Pour plus d'informations, reportez-vous à la fonction Fichiers de base / Produits / Articles / volet Logistique / sous-volet Informations par dépôt.
Ce volet comporte deux sous-volets :
Etapes logistiques : ce sous-volet permet de renseigner les étapes logistiques mouvementées lors de la validation des excédents et pertes d'inventaire. Il permet également de renseigner les catégories de circuit logistique et prestation proposées par défaut lors de la création d'un article ou d'une prestation.
Série / lot : ce sous-volet permet de renseigner les modalités de déstockage proposées par défaut lors de la création d'un article suivi en numéro de série ou numéro de lot. Cette modalité indique au programme la méthode de déstockage à utiliser lors d'une sortie de stock d'un article suivi en numéro de série ou numéro de lot. Ce volet permet également d'indiquer les différentes durées affectées par défaut aux articles suivis en numéro de série ou numéro de lot, permettant le calcul des DLUO, DLC, DLV, dates de garantie et dates de maintenance.

Engagement
Ce dossier permet de définir les options qui seront utilisées pour la gestion des engagements.

Mentions commerciales
Ce dossier permet de saisir un texte d'ordre commercial qui sera imprimé dans ces mêmes documents.
Exemple
Texte sur les pénalités dues en cas de retard de paiement ou description succincte de l'activité de la société.

Certaines données doivent avoir été paramétrées avant leur enregistrement. Il s'agit de :
Toutes les autres données à saisir sont soit proposées par le programme soit bénéficient d'un lien vers la fonction qui permet de les paramétrer.
Les informations saisies ici sont proposées par défaut dans toutes les fonctions qui utilisent les paramètres précisés dans la présente fonction.



Exemple

Les unités de poids définies ici seront proposées par défaut lors de la création d'un article. Elles pourront cependant être modifiées si elles ne conviennent pas.
Une société commercialisant du matériel informatique enregistrera le kilogramme comme unité de poids des unités centrales, des moniteurs ou des imprimantes mais le gramme pour les emballages des programmes ou des cordons.

Détail de la page : Saisie des pièces

Achats

Autoriser l'ajout de lignes aux commandes d'achat réceptionnées ou facturées

Cette zone permet d'autoriser ou non l'ajout de lignes aux commandes d'achat réceptionnées partiellement ou totalement qu'elles soient facturées ou non.

Autoriser la suppression des pièces de réception éditées

Cette zone permet d'indiquer si la suppression des pièces de réception (bons de réception) édités est autorisée ou non.

Autoriser la suppression des pièces de facturation éditées

Cette zone permet d'indiquer si la suppression des factures éditées est autorisée ou non.

Interdire la création et modification des mouvements d'achat saisis avant le :

Cette zone permet d'indiquer la date limite en deçà de laquelle les mouvements d'achat ne pourront pas être modifiés.

Etablissement facturé en commande d'achat :

Cette zone permet d'indiquer l'établissement qui doit être mentionné sur la facture d'achat :
- soit l'établissement principal de la société.
- soit l'établissement de l'opérateur de saisie de la commande achat.

Acheteur non saisissable en entête de pièce lorsque l'opérateur de saisie est acheteur.

Si cette case est cochée en Pièce commerciale achat l'acheteur est automatiquement reporté et n'est pas modifiable pas l'utilisateur.

Ceci afin qu'un acheteur ne puisse pas passer commande pour le compte d'un autre acheteur et donc déroger aux règles de validations auxquelles il est soumis.

Ventes

Autoriser l'ajout de lignes aux commandes de vente livrées ou facturées

Cette zone permet d'autoriser ou non l'ajout de lignes aux commandes de vente livrées partiellement ou totalement qu'elles soient facturées ou non.

Autoriser la suppression des pièces de livraison éditées ou accusées réception

Cette zone permet d'indiquer si la suppression des pièces de livraison (bons de livraison) édités est autorisée ou non.

Autoriser la suppression des pièces de facturation éditées

Cette zone permet d'indiquer si la suppression des factures éditées est autorisée ou non.

Date de blocage des saisies pour les ventes

Cette zone permet d'indiquer la date limite en deçà de laquelle les mouvement de vente ne pourront pas être modifiés.

Confirmer la commande uniquement si l'acompte demandé est reçu

Si la case est cochée, les commandes de ventes pour lesquelles un acompte est demandé est non confirmée tant qu'aucune facture d'acompte n'est créée. Dès que la facture d'acompte est créée la commande passe à Confirmée

Si la case est décochée la commande est confirmée d'office qu'une demande d'acompte soit faite ou non au client.

Devis

Durée de validité des devis (en jours)

Cette zone permet de renseigner une durée exprimée en nombre de jours pour la validité des devis. Elle permet d'initialiser la date limite de validité présente au niveau des pièces commerciales devis.

Interdire la modification des lignes de commande issues de devis

Cette zone permet d'interdire la modification des lignes de commandes issues de devis

Gérer les confirmations commerciales des devis

Le paramètre Confirmation commerciale des devisnécessite de confirmer le devis pour qu'il puisse être accepté.

Stock

Interdire la création et modification des mouvements de stock saisis avant le :

Cette zone permet d'indiquer la date limite en deçà de laquelle les mouvements de stock ne pourront pas être modifiés pour ce qui concerne les informations suivantes :
- date de mouvement
- date de livraison/réception prévue
- quantité
- dépôt
- produit livré
- origine de livraison/réception
- étape de livraison/réception
- suivi en contremarque
- numéros de lot/série
- date de fabrication.

Délai de conservation des réservations de stock en saisie de commande :

Cette zone permet de renseigner le délai de conservation des réservations de stock en saisie de commandes achats ou ventes : Le dépassement du délai indiqué, lors de la saisie de commande, supprime la réservation de stock éventuellement réalisée au profit d'une autre commande. La validation de la commande dont le délai est dépassé effectue une nouvelle réservation de stock si ce dernier est suffisant.
Il est conseillé d'indiquer un délai au moins supérieur au délai moyen de saisie/prise de commande en incluant une marge de sécurité.

Détail de la page : Cours devises

Gestion du cours des devises en pièces d'achat

Le cours de devise des pièces d'achat est négocié. Il n'est donc pas réactualisé en génération de pièces.

Cette zone permet d'indiquer si le cours de la devise est négocié ou non en commande achat.
Lorsque le cours est négocié, il ne fait alors pas l'objet d'une réactualisation lors de la facturation.

Modification possible des cours en saisie des mouvements d'achats

Cet attribut permet de définir si les utilisateurs peuvent, lors des saisies de mouvements d'achat, modifier le cours des devises. Ainsi, le responsable des cours saisit chaque changement de cours dans la table des devises et les utilisateurs n'ont pas accès à la modification de cette information.
Il est tout de même possible de gérer des exceptions, en effet on peut définir sur un opérateur la possibilité de modification de cours. La gestion de l'autorisation de la modification sera opérée de la manière suivante :
  • La modification du cours est possible si l'opérateur possède le droit.
  • La modification du cours est possible si les paramètres comptables l'autorisent.

Gestion du cours des devises en pièces de vente

Le cours de devise des pièces de vente est négocié. Il n'est donc pas réactualisé en génération de pièces.

Cette zone permet d'indiquer si le cours de la devise est négocié ou non en commande de vente.
Lorsque le cours est négocié, il ne fait alors pas l'objet d'une réactualisation lors de la facturation.

Modification possible des cours en saisie des mouvements de ventes

Cet attribut permet de définir si les utilisateurs peuvent, lors des saisies de mouvements de vente, modifier le cours des devises. Ainsi le responsable des cours saisit chaque changement de cours dans la table des devises et les utilisateurs n'ont pas accès à la modification de cette information.
Il est tout de même possible de gérer des exceptions, en effet on peut définir sur un opérateur la possibilité de modification de cours. La gestion de l'autorisation de la modification sera opérée de la manière suivante :
  • La modification du cours est possible si l'opérateur possède le droit.
  • La modification du cours est possible si les paramètres comptables l'autorisent.

Détail de la page : Prix et remises

Gestion des remises

Remises négatives autorisées en achat

Indiquez si la saisie de remises négatives (majoration) est autorisée sur les lignes de commandes d'achats.

Remises négatives autorisées en vente

Indiquez si la saisie de remises négatives (majoration) est autorisée sur les lignes de commandes de ventes

Gestion des prix

Si aucun tarif n'est trouvé en commande achat reprendre :

Pour éviter d'appliquer un prix à 0 dans une commande d'achat pour un produit n'ayant pas de prix pour le fournisseur dans la devise sélectionnée, vous pouvez indiquer dans cette zone le prix à proposer par défaut.
- Aucun : aucun prix n'est proposé, celui-ci reste à 0.
- Dernier prix d'achat commandé : il s'agit du prix constaté sur la dernière commande du produit chez le fournisseur dans la devise de transaction de la commande.
- Dernier prix d'achat facturé : il s'agit du prix constaté sur la dernière facture du produit chez le fournisseur dans la devise de transaction de la commande.

Si aucune commande ou facture n'est trouvée pour le croisement produit/fournisseur/devise, le prix reste à 0.

En vente, actualiser le prix de la ligne de commande sur modification de la quantité tarifée de la ligne de livraison

Cette zone indique si le système doit actualiser le prix d'une ligne de commande lorsque la quantité tarifée d'une ligne de livraison est modifiée.
Dans le cas d'un produit tarifé au poids ou volume, le fait de saisir un poids/volume sur la ligne du bon de livraison recalcule la quantité tarifée de cette ligne de livraison, ce qui met également à jour la quantité tarifée de la ligne de commande. 2 cas sont alors possibles :
- soit ce paramètre est coché : le système recalcule le prix de la ligne de commande
- soit ce paramètre n'est pas coché : le système conserve le prix de la ligne de commande

Détail de la page : TVA et taxes

Valeurs par défaut des TVA et Taxes en vente

Exigibilité TVA ventes :

Cette zone permet d'indiquer l'exigibilité de la TVA reprise par défaut sur les mouvements de vente :
- Débit : la totalité des produits de la pièce de vente sera soumise à l'assujettissement sur les débits.
- Encaissement : la totalité des produits de la pièce de vente sera soumise à l'assujettissement sur les encaissements.
- Mixte : L'assujettissement sur les débits ou les encaissements sera fonction de l'exigibilité définie au niveau du produit.

TVA applicable pour les factures d'acompte :

Cette zone permet d'initialiser par défaut la TVA reprise sur les acomptes de vente.

Mention d'exonération de TVA :

Cette zone permet d'indiquer une mention d'exonération de TVA.mention d'exonération de TVA renseignée sera reprise par défaut sur les pièces de ventes dans le cas d'une exonération.

Libellé

Cette zone correspond au libellé long de la mention d'exonération.

Détail de la page : DEB

Valeur par défaut des régimes et natures de transaction CEE

Regime CEE de la réception d'achat

Le régime CEE renseigné permet de compléter automatiquement les informations de la déclaration d'échanges de biens pour les mouvements d'acquisitions intracommunautaires et notamment la réception de marchandises.

Nature de transaction CEE d'une réception d'achat

La nature de transaction CEE renseignée permet de compléter automatiquement les informations de la déclaration d'échanges de biens pour les mouvements d'acquisitions intracommunautaires et notamment la réception de marchandises.

Régime CEE du retour d'achat

Le régime CEE renseigné permet de compléter automatiquement les informations de la déclaration d'échanges de biens pour les mouvements de retours de marchandises dans le cadre d'une acquisition intracommunautaire.

Nature de transaction CEE d'un retour d'achat

La nature de transaction CEE renseignée permet de compléter automatiquement les informations de la déclaration d'échanges de biens pour les mouvements de retours de marchandises dans le cadre d'une acquisition intracommunautaire.

EchangeAchatRegimeCEE

Le régime CEE renseigné permet de compléter automatiquement les informations de la déclaration d'échanges de biens pour les mouvements d'échange, dans le cadre d'une acquisition intracommunautaire.

EchangeAchatNatureCEE

La nature de transaction CEE renseignée permet de compléter automatiquement les informations de la déclaration d'échanges de biens pour les mouvements d'échange, dans le cadre d'une acquisition intracommunautaire.

Régime CEE de l'avoir d'achat

Le régime CEE renseigné permet de compléter automatiquement les informations de la déclaration d'échanges de biens pour les avoirs financiers et pour retour, dans le cadre d'une acquisition intracommunautaire.

Nature de transaction CEE d'un avoir d'achat

La nature de transaction CEE renseignée permet de compléter automatiquement les informations de la déclaration d'échanges de biens pour les avoirs financiers et pour retour, dans le cadre d'une acquisition intracommunautaire.

Régime CEE de la livraison de vente

Le régime CEE renseigné permet de compléter automatiquement les informations de la déclaration d'échange de biens pour les mouvements de livraisons intracommunautaires.

Nature de transaction CEE de la livraison de vente.

La nature de transaction CEE renseignée permet de compléter automatiquement les informations de la déclaration d'échange de biens pour les mouvements de livraisons intracommunautaires.

Régime CEE du retour de vente

Le régime CEE renseigné permet de compléter automatiquement les informations de la déclaration d'échanges de biens pour les mouvements de retours de marchandises dans le cadre d'une livraison intracommunautaire.

Nature de transaction CEE du retour de vente

La nature de transaction CEE renseignée permet de compléter automatiquement les informations de la déclaration d'échanges de biens pour les mouvements de retours de marchandises dans le cadre d'une livraison intracommunautaire.

EchangeVenteRegimeCEE

Le régime CEE renseigné permet de compléter automatiquement les informations de la déclaration d'échanges de biens pour les mouvements d'échanges, dans le cadre d'une livraison intracommunautaire.

EchangeVenteNatureCEE

La nature de transaction CEE renseignée permet de compléter automatiquement les informations de la déclaration d'échanges de biens pour les mouvements d'échange, dans le cadre d'une livraison intracommunautaire.

Régime CEE de l'avoir de vente

Le régime CEE renseigné permet de compléter automatiquement les informations de la déclaration d'échanges de biens pour les avoirs financiers et pour retour, dans le cadre d'une livraison intracommunautaire.

Nature de transaction CEE de l'avoir de vente

La nature de transaction CEE renseignée permet de compléter automatiquement les informations de la déclaration d'échanges de biens pour les avoirs financiers et pour retour, dans le cadre d'une livraison intracommunautaire.

Devise pour la valeur fiscale

Devise de la valeur fiscale déclarée :

Devise de la valeur fiscale déclarée dans la déclaration d'échanges de biens.

Unité de poids pour la masse nette

Unité de poids de la masse nette :

Unité de poids de la masse nette utilisée pour la conversion du poids des articles dans le cadre de la déclaration d'échanges de biens.

Valeur par défaut du mode de transport CEE

Mode de transport CEE

Le mode de transport CEE est le moyen de transport avec lequel les marchandises sont présumées devoir quitter le territoire national à l'expédition, ou avoir pénétré sur le territoire national à l'introduction.
Le mode de transport renseigné au niveau des paramètres permet d'initialiser le mode de transport CEE des pièces de réceptions et de livraisons en cas d'absence de gestion du transport dans l'application. Ce mode de transport CEE est ensuite repris dans les informations de la déclaration d'échange de biens.

Sage IDEB

Détail de la page : Transport

Valeurs par défaut pour la gestion du transport

Condition de transport :

Cette zone permet d'indiquer la condition de transport par défaut qui sera reprise sur les pièces commerciales vente. Exemple : Envoi normal
La catégorie de transport proposée par défaut sera la catégorie de transport privilégiée associée à cette condition de transport.

Gestion du transport :

La zone "Gestion du transport" permet d'indiquer si une ligne de frais de transport doit apparaître automatiquement en commande vente ou non sur la base du paramétrage réalisé (cf. Menu Paramètres/Transport). La valeur indiquée dans les paramètres généraux est reprise par défaut sur les commandes ventes sur lesquelles elle reste éventuellement modifiable.

Les valeurs sont :
- Manuelle : Aucune ligne de frais de transport n'apparaît automatiquement en commande vente quand bien même les conditions d'apparition de cette ligne seraient existantes (Menu Paramètres/Transport).
- Automatique : Lors de la validation de la commande, les frais de transport sont automatiquement ajoutés dès lors qu'il n'existe pas déjà de frais de transport saisis sur la commande et que le paramétrage des frais de transport automatique existe (Menu Paramètres/Transport).

Nota : un frais de transport est un frais facturable dont la nature de frais est "Transport principal".

Paramétrage par défaut du client

Franco de port à partir de :

Cette zone permet d'indiquer le montant de franco de port à partir duquel les frais de transport ne seront pas appliqués en commande vente. Cette valeur générale peut être personnalisée au niveau de chaque client.

Détail de la page : Charges

Incoterms

Description

Le libellé explicite le code de l'incoterm

Description

Le libellé explicite le code de l'incoterm

Incoterms achat :

Cette zone permet d'indiquer l'incoterm qui sera repris par défaut en saisie de commande achat.

La définition d'un incoterm est facultative dans le cadre d'une gestion des charges d'achat qui ne s'appuie pas sur une structure de coût (cf. Paramètres/Charges/Structure de coût d'achat pour plus d'informations).

Incoterms vente :

Cette zone permet d'indiquer l'incoterm qui sera repris par défaut en saisie de commande vente.

La définition d'un incoterm est facultative dans le cadre d'une gestion des charges de vente qui ne s'appuie pas sur une structure de coût (cf. Paramètres/Charges/Structure de coût de revient pour plus d'informations).

Charges

Interdire la modification de la catégorie de réaffectation dans le dossier frais d'approche

Interdire la modification de la catégorie de réaffectation dans le dossier frais d'approche

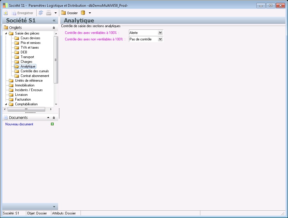
Détail de la page : Analytique

Contrôle de saisie des sections analytiques

Contrôle des axes ventilables à 100% :

Ce paramètre permet de contrôler l'existence de ventilations analytiques en saisie de commandes et factures pour les axes analytiques ventilables à 100% :
- lorsque la valeur "Aucun blocage" est sélectionnée, l'enregistrement d'une commande ou facture sans analytique est possible sans aucun message d'information.
- lorsque la valeur "Alerte" est sélectionnée, un message d'alerte est émis lors de l'enregistrement d'une commande ou facture sans analytique.
- lorsque la valeur "Blocage" est sélectionnée, l'enregistrement d'une commande ou facture sans analytique est impossible.

Contrôle des axes non ventilables à 100% :

Ce paramètre permet de contrôler l'existence de ventilations analytiques en saisie de commandes et factures pour les axes analytiques non ventilables à 100% :
- lorsque la valeur "Aucun blocage" est sélectionnée, l'enregistrement d'une commande ou facture sans analytique est possible sans aucun message d'information.
- lorsque la valeur "Alerte" est sélectionnée, un message d'alerte est émis lors de l'enregistrement d'une commande ou facture sans analytique.
- lorsque la valeur "Blocage" est sélectionnée, l'enregistrement d'une commande ou facture sans analytique est impossible.

Détail de la page : Contrôle des cumuls

Contrôle des cumuls

Appliquer les contrôles des cumuls en saisie de bon de réception fournisseur

Indiquez dans cette zone si l'option de contrôle des cumuls en réception de commande fournisseur est utilisée.

Contrôle du poids

Cette zone permet d'indiquer si le contrôle du poids total est souhaité par défaut en saisie des réceptions. Ce paramètre peut être invalidé lors de la saisie de réception proprement dite.

Contrôle du volume

Cette zone permet d'indiquer si le contrôle du volume total est souhaité par défaut en saisie des réceptions. Ce paramètre peut être invalidé lors de la saisie de réception proprement dite.

Contrôle de la quantité

Cette zone permet d'indiquer si le contrôle des quantités est souhaité par défaut en saisie des réceptions. les quantités des différents produits sont additionnées indistinctement de leurs unités dans un but de comptage/contrôle visuel rapide du nombre d'éléments réceptionnés. Ce paramètre peut être invalidé lors de la saisie de réception proprement dite.

Contrôle du nombre de ligne

Cette zone permet d'indiquer si le contrôle du nombre de lignes est souhaité par défaut en saisie des réceptions. Ce paramètre peut être invalidé lors de la saisie de réception proprement dite.

Détail de la page : Contrat abonnement

Contrat d'abonnement

Gestion de la confirmation du contrat en vente

La gestion de la confirmation des contrats en vente permet de cocher ou non par défaut la case Confirmé du statut de chaque durée du contrat. Si la gestion n'est pas choisie le statut est coché confirmé.


Détail de la page : Unités de référence

Unités utilisées pour les calculs des poids et des volumes

Unité poids pour calcul taxes

Unité utilisée pour les calculs relatifs aux poids (calcul des taxes etc.)
Il est fortement conseillé d'indiquer la plus plus petite unité de poids utilisée au niveau de l'application.
A défaut de connaître cette unité avec certitude, il conviendra de faire en sorte que l'unité sélectionnée soit capable au niveau de son nombre de décimales d'assurer une transaction correcte de la plus petite unité que vous envisagez d'utiliser à terme.

Exemple :
Unité de calcul = KILO
Unité utilisée à terme = GRAMME (Nombre de décimales = zéro)
Il est impératif de prévoir 3 décimales sur l'unité KILO pour disposer de calculs corrects sur l'unité GRAMME.

Attention : cette unité ne peut être modifiée après validation des paramètres généraux.

Unité de volume :

Unité utilisée pour les calculs relatifs aux volumes (calcul des taxes etc.)
Il est fortement conseillé d'indiquer la plus plus petite unité de volume utilisée au niveau de l'application.
A défaut de connaître cette unité avec certitude, il conviendra de faire en sorte que l'unité sélectionnée soit capable au niveau de son nombre de décimales d'assurer une transaction correcte de la plus petite unité que vous envisagez d'utiliser à terme.

Exemple :
Unité de calcul = M3
Unité utilisée à terme = CM3 (Nombre de décimales = zéro)
Il est impératif de prévoir 3 décimales sur l'unité CM3 pour disposer de calculs corrects sur l'unité GRAMME.

Attention : cette unité ne peut être modifiée après validation des paramètres généraux.

Unités d'édition des poids et des volumes en pièces commerciales

Unité de poids :

L'unité d'expression du poids en pièce commerciale est utilisée pour :
- afficher le poids total de la pièce
- constituer l'unité d'expression de la quantité des frais facturables basés sur le poids (quantité mouvementée égale à "Poids" dans l'écran des Frais facturables).

Unité de volume :

L'unité d'expression du volume en pièce commerciale est utilisée pour :
- afficher le volume total de la pièce
- constituer l'unité d'expression de la quantité des frais facturables basés sur le volume (quantité mouvementée égale à "Volume" dans l'écran des Frais facturables).

Table d'équivalence des unités par défaut

Equiv. unités commerciales :

Cette zone permet d'indiquer la table d'équivalence des unités commerciales qui sera reprise par défaut en création de produit articles et kits.

Description

Cette zone permet d'ajouter une description ou un libellé à la table d'équivalence.

Equiv. unités commerciales prestations :

Cette zone permet d'indiquer la table d'équivalence des unités commerciales qui sera reprise par défaut en création de produit prestations.

Description

Cette zone permet d'ajouter une description ou un libellé à la table d'équivalence.

Equiv. unités commerciales frais :

Cette zone permet d'indiquer la table d'équivalence des unités commerciales qui sera reprise par défaut en création de produit frais facturables.

Description

Cette zone permet d'ajouter une description ou un libellé à la table d'équivalence.

Détail de la page : Immobilisation

Achats

Réapprovisionnement

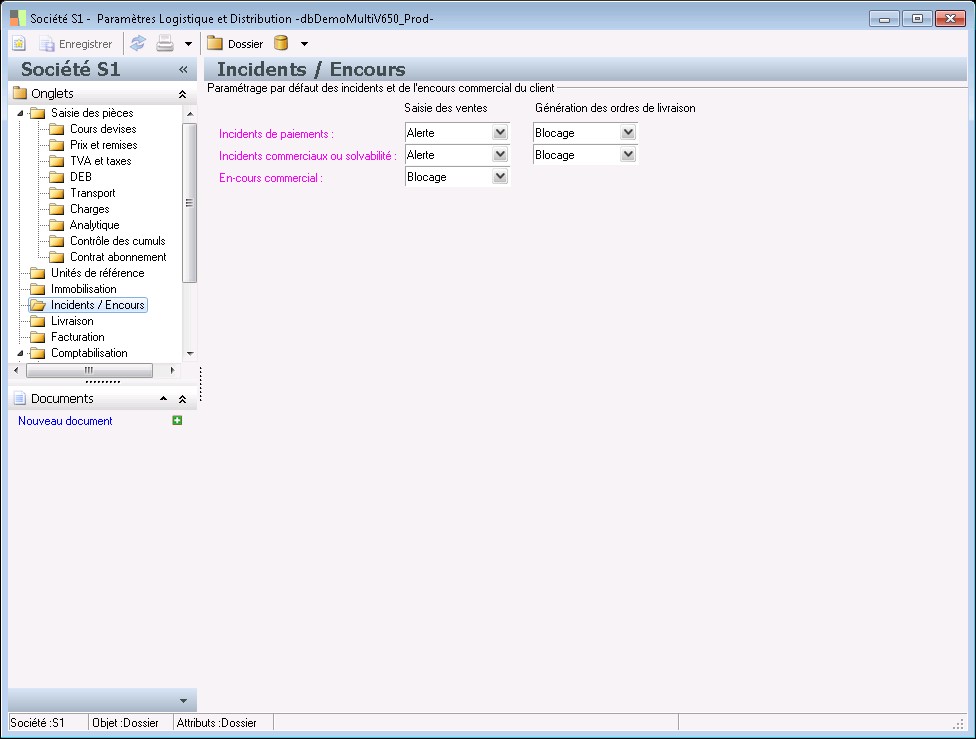
Détail de la page : Incidents / Encours

Paramétrage par défaut des incidents et de l'encours commercial du client

Incidents de paiements :

Cette zone permet d'indiquer si un contrôle sur les incidents de paiement doit réaliser un blocage ou non de la saisie de commande vente (Blocage/Contrôle avec alerte/Aucun blocage).

Rappel : Les incidents identifiés dans la gestion commerciale L1000 peuvent être de 3 natures :
- commerciales --: incident commercial
- retard de paiement --: incident de paiement
- insolvabilité --: incident de solvabilité.

Contrôle des incidents de paiement en génération

Cette zone permet d'indiquer si un contrôle sur les incidents de paiement doit réaliser un blocage ou non des livraisons (blocage ou non de la génération des ordres de livraison).

Rappel : Les incidents identifiés dans la gestion commerciale L1000 peuvent être de 3 natures :
- commerciales --: incident commercial
- retard de paiement --: incident de paiement
- insolvabilité --: incident de solvabilité.

Incidents commerciaux ou solvabilité :

Cette zone permet d'indiquer si un contrôle sur les incidents commerciaux ou de solvabilité doit réaliser un blocage ou non de la saisie de commande vente (Blocage/Contrôle avec alerte/Aucun blocage).

Rappel : Les incidents identifiés dans la gestion commerciale L1000 peuvent être de 3 natures :
- commerciales --: incident commercial
- retard de paiement --: incident de paiement
- insolvabilité --: incident de solvabilité.

Contrôle commercial en génération

Cette zone permet d'indiquer si un contrôle sur les incidents commerciaux ou de solvabilité doit réaliser un blocage ou non des livraisons (blocage ou non de la génération des ordres de livraison).

Rappel : Les incidents identifiés dans la gestion commerciale L1000 peuvent être de 3 natures :
- commerciales --: incident commercial
- retard de paiement --: incident de paiement
- insolvabilité --: incident de solvabilité.

En-cours commercial :

Cette zone permet d'indiquer si un contrôle sur l'encours du client doit réaliser un blocage ou non de la saisie de commande vente.

Détail de la page : Livraison

Gestion des préparations / livraisons

Type de regroupement

Cette zone permet d'indiquer le type de regroupement des commandes souhaité lors de la génération des ordres de livraison ventes :
- Date de génération : Toutes les commandes de la sélection seront générées sur la base d'un seul ordre de livraison à date de génération
- Date de livraison : Toutes les commandes de la sélection seront générées sur la base de plusieurs ordres de livraison à raison d'un par date de livraison prévue.
Ce paramétrage peut être invalidé lors du traitement de génération des ordres de livraison (cf. Ventes/Préparation-livraison/Génération des ordres de livraison).

Détail de la page : Facturation

Catégories de facturation par défaut

Catégorie de facturation privilégiée en achat

Cette zone permet d'indiquer une catégorie de facturation qui sera reprise par défaut en création de produit acheté (articles, prestations et frais facturable).

Catégorie de facturation privilégiée en vente

Cette zone permet d'indiquer une catégorie de facturation produits qui sera reprise par défaut en création de produit vendu (articles, kits, prestations et frais facturable).

Génération des factures de vente

Type établissement émetteur facture vente

Cette zone permet d'indiquer l'établissement qui doit être mentionné sur la facture de vente :
- soit l'établissement principal de la société
- soit l'établissement de l'opérateur de saisie de la commande vente.

Retard de paiement

Taux de pénalité :

Cette zone permet d'indiquer le taux de pénalité de retard en cas de retard de paiement.est utilisée lors des échanges électroniques.

Détail de la page : Comptabilisation

Catégories de comptabilisation par défaut

Catégorie comptable privilégiée en achat

Cette zone permet d'indiquer une catégorie de comptabilisation produits qui sera reprise par défaut en création de produit acheté (articles, prestations et frais facturable).

Catégorie comptable privilégiée en vente

Cette zone permet d'indiquer une catégorie de comptabilisation produits qui sera reprise par défaut en création de produit vendu (articles, kit, prestations et frais facturable).

Pour les produits livrés :

Cette zone permet d'indiquer une catégorie de comptabilisation produits qui sera reprise par défaut en création de produit livré.

Description

Cette zone permet de saisir un libellé pour la catégorie comptable de stock.

Schémas comptables

Contrôler la base de TVA des comptes exports, fictifs et intracommunautaires des schémas comptables

Cette zone permet de contrôler ou non le paramétrage de TVA des comptes de HT lors de la comptabilisation de factures Export et Intracommunautaire.

Si cette option est activée, le programme vérifie, lors de la génération des écritures comptables, que la base de TVA des comptes HT est Export pour les factures ayant un régime Export. De même, il vérifie que la base de TVA des comptes HT est Intracommunautaire pour les factures ayant un régime Intracommunautaire.

Sélection des factures

Uniquement les factures de vente éditées

Cette zone permet de proposer par défaut la valeur de la zone "Uniquement les factures éditées" présente au niveau du traitement de génération des écritures comptables de vente.

Factures d'achat sélectionnées par défaut :

Cette zone permet de proposer par défaut la valeur de la zone "Factures sélectionnées" présente au niveau du traitement de génération des écritures comptables d'achat. Peuvent être sélectionnées :
- Toutes les factures d'achat (choix : Toutes)
- Uniquement les factures d'achat biens et services (choix : Factures biens et services)
- Uniquement les factures d'achat d'immobilisations (choix : Factures d'immobilisation)

Paramètres de comptabilisation

Intégration immédiate des factures d'achats de biens et services

Cette zone permet d'initialiser la valeur de la zone "Intégration immédiate des factures d'achats biens et services" présente au niveau du traitement de génération des écritures comptables d'achat.
Si cette case est cochée, la mise à jour des fichiers comptables sera faite immédiatement lors de l'exécution des fonctions Comptabilisation / Génération des écritures d'achat.
Si cette case n'est pas cochée, le programme générera une session d'importation GCF qui pourra être traitée par les fonctions du menu Outils .

Intégration immédiate des factures d'achats d'immobilisations

Cette zone permet d'initialiser la valeur de la zone "Intégration immédiate des factures d'achats d'immobilisations" présente au niveau du traitement de génération des écritures comptables d'achat.
Si cette case est cochée, la mise à jour des fichiers comptables sera faite immédiatement lors de l'exécution des fonctions Comptabilisation / Génération des écritures d'achat.
Si cette case n'est pas cochée, le programme générera une session d'importation GCF qui pourra être traitée par les fonctions du menu Outils .

Intégration immédiate des factures de ventes biens et services

Cette zone permet d'initialiser la valeur de la zone "Intégration immédiate des factures de vente biens et services" présente au niveau du traitement de génération des écritures comptables de vente.
Si cette case est cochée, la mise à jour des fichiers comptables sera faite immédiatement lors de l'exécution des fonctions Comptabilisation / Génération des écritures de vente .
Si cette case n'est pas cochée, le programme générera une session d'importation GCF qui pourra être traitée par les fonctions du menu Outils .

Mode de comptabilisation des avoirs

Cette zone permet d'indiquer le mode de comptabilisation souhaité pour les avoirs :
- montant avoir en négatif : le montant de l'avoir viendra en diminution du chiffre d'affaires réalisé (sens débit ou crédit identique à la comptabilisation de la facture d'achat ou de vente)
- montant avoir en positif : le montant de l'avoir sera de sens débit ou crédit inverse à celui obtenu par la comptabilisation de la facture d'achat ou de vente.

Identification et non comptabilisation par défaut des factures d'achat en écart de quantité ou montant

Cette zone permet d'identifier ou non les factures/factures d'avoir d'achat comme étant en à contrôler avant d'être comptabilisée.

Si cette option est activée, une facture d'achat est identifiée en écart quand :
- il existe un écart entre le Total TTC à obtenir et le Total TTC obtenu
- la facture contient au moins une ligne dont la quantité et/ou le montant sont en écart par rapport à la commande/réception.
Dans ce cas de figure, la facture n'est pas comptabilisable par défaut ; elle n'est donc pas traitée lors de la génération des écritures comptables.

Si cette option est désactivée, toute facture quelle soit en écart ou non sera comptabilisable par défaut.

Reprise de la référence externe en tant que n° de pièce des écritures comptables d'achat

Ce paramètre indique si la référence exterme des factures et factures d'avoir en achat doit être reprise pour renseigner la zone noPiece de la session d'importation des écritures comptables lors de la comptabilisation des factures d'achat. Ceci permet en comptabilité d'effectuer un lettrage automatique d'après la référence du fournisseur.
Lorsque cette case n'est pas cochée, l'application renseigne la zone noPiece de la session d'importation d'après le n° de facture/facture d'avoir.

Valeurs par défaut de la session d'import des écritures

Historisation des pièces

Cette zone permet d'indiquer la valeur qui doit être reprise dans la zone "Historisation" sur la session d'importation GCF créée par le traitement de génération des écritures comptables. Ce paramètre peut être invalidé lors du lancement des traitements de génération des écritures comptables (en achat comme en vente).

Création automatique des sections et destinations analytiques manquantes

Cette zone permet d'indiquer la valeur qui doit être reprise dans la zone "Création automatique des sections et destinations analytiques manquantes" sur la session d'importation GCF créée par le traitement de génération des écritures comptables. Ce paramètre peut être invalidé lors du lancement des traitements de génération des écritures comptables (en achat comme en vente).

Il permet de définir si les codes sections créés automatiquement par la gestion commerciale sur la base des attributs sélectionnés par vos soins (axes analytiques avec constitution automatique du code section) doivent être créés automatiquement ou non en GCF.

Détail de la page : Paramétrage d'importation

Paramétrage d'importation écritures

Zone d'extension table tampon :

Cette zone permet d'indiquer la zone ESM définie par vos soins dans la table tampon TImportEcritures qui recevra les valeurs des zones "Données source" lors de la génération des écritures comptables.

Factures d'achat Biens et Services:

Cette zone permet d'indiquer pour les achat biens et services la zone de ligne ou d'entête de facture dont la valeur devra être reprise dans la zone ESM définie par vos soins dans la table tampon TImportEcritures lors de la génération des écritures comptables.

Factures d'achat d'immobilisations :

Cette zone permet d'indiquer pour les achat d'immobilisations la zone de ligne ou d'entête de facture dont la valeur devra être reprise dans la zone ESM définie par vos soins dans la table tampon TImportEcritures lors de la génération des écritures comptables.

Facture d'achat B&S et immobilisations :

Cette zone permet d'indiquer pour les achat biens et services et immobilisations la zone de ligne ou d'entête de facture dont la valeur devra être reprise dans la zone ESM définie par vos soins dans la table tampon TImportEcritures lors de la génération des écritures comptables.

Factures de vente Biens et Services :

Cette zone permet d'indiquer pour les ventes biens et services la zone de ligne ou d'entête de facture dont la valeur devra être reprise dans la zone ESM définie par vos soins dans la table tampon TImportEcritures lors de la génération des écritures comptables.

Détail de la page : Stock

Réapprovisionnement

Catégorie de réapprovisionnement :

Cette zone permet d'indiquer une catégorie de réapprovisionnement proposée par défaut en fiche article.

Horizon de réapprovisionnement :

Cette zone permet de proposer par défaut une durée d'horizon de réapprovisionnement en création de catégories de réapprovisionnement basées sur les modalités de réapprovisionnement suivantes :
- Stock de réapprovisionnement / Niveau de stock
- Quantité fixe / Niveau de stock
- Stock de réapprovisionnement / Période fixe.
L'horizon de réapprovisionnement de la catégorie de réapprovisionnement reste modifiable.

Entrées diverses

Origine des entrées diverses par défaut :

Cette zone permet de sélectionner l'origine des entrées diverses qui sera mise par défaut sur les mouvements (et par extension le choix d'autoriser ou non la réactualisation du prix unitaire du mouvement dans le cadre du recalcul des valorisations et des marges -cf zone "PAMP/CAMP du jour")

Transferts inter-dépôts

Origine des transferts inter/intra-dépôts par défaut :

Cette zone permet de sélectionner l'origine des transferts inter-dépôts qui sera mise par défaut sur les mouvements (et par extension le choix d'autoriser ou non la réactualisation du prix unitaire du mouvement dans le cadre du recalcul des valorisations et des marges -cf zone "PAMP/CAMP du jour")

L'indication dans cette zone d'une origine ayant une valorisation au PAMP/CAMP du jour égale à vrai induit que les transferts inter-dépôts auront par défaut :
- une valorisation au PAMP/CAMP du dépôt receveur d'ordre pour le mouvement de livraison.
- une valorisation au PAMP/CAMP du dépôt donneur d'ordre pour le mouvement de réception.
La valorisation du dépôt d'origine (reveveur d'ordre) ne sera pas transmise au dépôt destination (donneur d'ordre) lequel acquerra les marchandises à sa propre valeur de PAMP/CAMP (indépendance de l'incidence des dépôts extérieurs au niveau des valorisations dans le cadre des transferts inter-dépôts).

Inventaire

Autoriser l'ajout et la suppression de produits en saisie d'inventaire

Indiquez si l'ajout de produits est autorisé sur un inventaire en cours dont la pièce de préparation a été validée.

Origine des pièces d'inventaire par défaut :

Cette zone permet de sélectionner l'origine des pièces d'inventaire qui sera mise par défaut sur les mouvements.

Sorties diverses

Origine des sorties diverses par défaut :

Cette zone permet de sélectionner l'origine des sorties diverses qui sera mise par défaut sur les mouvements.

Gestion du stock

Autoriser les sorties physiques sur rupture de stock

Ce paramètre permet d'initialiser la valeur de la zone "Autoriser les sorties physique sur rupture de stock" du traitement de génération des bons de préparation / livraison" afin que les dépôts ou les croisements articles-dépôts autorisant cette gestion de stock négatif puisse faire l'objet d'une livraison complète en cas de quantité en stock insuffisant enregistrée au niveau du système (Cas pouvant se rencontrer lorsque les livraisons sont réalisées avant l'enregistrement effectif des réceptions dans le système).

Détail de la page : Etapes logistiques

Etapes d'inventaire

Etat excédent d'inventaire

Sélectionnez la nature d'entrée de stock sur laquelle les excédents d'inventaire seront affectés.

Description

La description permet de renseigner un libellé explicite pour l'étape.

Etat perte d'inventaire

Sélectionnez la nature de sortie de stock sur laquelle les pertes d'inventaire seront affectées. Cette nature de stock doit autoriser la sortie physique de marchandises non disponibles à la livraison.

Description

La description permet de renseigner un libellé explicite pour l'étape.

Catégories de circuit par défaut

Excédent de stock (Entrée) :

Cette zone permet d'indiquer une catégorie de circuit qui sera reprise par défaut en création de produit logistique (article).

Perte sur stock (Sortie) :

Cette zone permet d'indiquer une catégorie de circuit qui sera reprise par défaut en création de produit prestation.

Détail de la page : Série / Lot

Série / Lot

Modalité déstockage n° série :

Cette zone permet d'indiquer la modalité de déstockage des n° de série des articles gérés en entrées/sorties

Modalité déstockage n° lot :

Cette zone permet d'indiquer la modalité de déstockage des lots des articles gérés en entrées/sorties

Durée d'utilisation optimale :

Cette zone ne concerne que les articles suivis en numéro de lot ou en numéro de série.

Elle permet de renseigner une durée exprimée en nombre de jours, qui ajoutée à la base de calcul DLUO / DLC permet de définir la date limite d'utilisation optimale (DLUO) du numéro de lot ou du numéro de série.
La valeur de cette zone est reprise par défaut en fiche article où elle est modifiable.
Lorsque aucune durée n'est renseignée (durée égale à zéro), aucune date limite d'utilisation optimale n'est calculée.

Durée limite de consommation :

Cette zone ne concerne que les articles suivis en numéro de lot ou en numéro de série.

Elle permet de renseigner une durée exprimée en nombre de jours, qui ajoutée à la base de calcul DLUO / DLC permet de définir la date limite de consommation (DLC) du numéro de lot ou du numéro de série.
La valeur de cette zone est reprise par défaut en fiche article où elle est modifiable.
Lorsque aucune durée n'est renseignée (durée égale à zéro), aucune date limite de consommation n'est calculée.

Base de calcul de la DLV :

Cette zone permet d'indiquer une base pour le calcul de la date limite de vente des articles suivis par numéro de lot et des articles suivis par numéro de série. 2 choix sont possibles :
- soit un calcul de la date limite de vente à partir de la date limite d'utilisation optimale,
- soit un calcul de la date limite de vente à partir de la date limite de consommation.
La valeur de cette zone est reprise par défaut en fiche article suivis en numéro de lot ou en numéro de série : elle peut être modifiée par article.

Durée limite de vente :

Cette zone ne concerne que les articles suivis en numéro de lot ou en numéro de série.
Elle permet de renseigner une durée exprimée en nombre de jours, qui soustraite à la base de calcul de la DLV permettra de définir la date limite de vente (DLV) du numéro de lot ou du numéro de série. La valeur de cette zone est reprise par défaut en fiche article où elle demeure modifiable. Lorsque aucune durée n'est renseignée (durée égale à zéro), aucune date n'est calculée.

Durée de garantie :

Cette zone ne concerne que les articles suivis en numéro de lot ou en numéro de série.
Elle permet de renseigner une durée de garantie du numéro de série exprimée en nombre de jours.
La valeur de cette zone est reprise par défaut en fiche article où elle demeure modifiable.
Lorsque aucune durée n'est renseignée (durée égale à zéro), aucune date de garantie n'est calculée.

Durée de maintenance :

Cette zone ne concerne que les articles suivis en numéro de lot ou en numéro de série.
Elle permet de renseigner une durée de maintenance du numéro de série exprimée en nombre de jours.
La valeur de cette zone est reprise par défaut en fiche article où elle demeure modifiable.
Lorsque aucune durée n'est renseignée (durée égale à zéro), aucune date de maintenance n'est calculée.

Contrôler les DLC, DLUO et DLV lors d'une sortie de stock

Cette zone permet d'indiquer si le contrôle des dates DLC (Date Limite de Consommation), DLUO (Date Limite d'Utilisation Optimale) et DLV (Date Limite de Vente) doit être opéré sur les articles suivis par numéro de lot ou par numéro de série lors d'un mouvement entraînant une sortie de stock.
La valeur de cette zone est reprise par défaut en fiche article où elle peut être modifiée.

Détail de la page : Engagements

Saisie des engagements

En saisie de détail d'engagement, filtrer les produits achetés selon la nature budgétaire

Cette option permet, en saisie de détail d'engagement de filtrer ou non les produits achetés selon la nature budgétaire de l'engagement. Lorsqu'elle est cochée, seuls les produits achetés ayant une nature budgétaire correspondant à celle du détail d'engagement ou n'ayant pas de nature budgétaire peuvent être sélectionnés lors de la saisie.

La règle de validation doit obligatoirement être renseignée sur un détail d'engagement

Cette option permet de rendre obligatoire ou non l'utilisation d'une règle de validation affectant un circuit de validation sur les détails d'engagement. Lorsqu'elle est cochée, l'utilisation d'une règle de validation est obligatoire. Dans le cas contraire, la règle de validation peut-être utilisée mais elle n'est pas obligatoire.
Si la règle de validation est obligatoire, les statuts de suivi d'engagement seront mis à jour d'après les différentes validations réalisées au sein du circuit de validation.
Si la règle n'est pas obligatoire, les statuts de suivi d'engagement seront mis à jour manuellement par l'utilisateur ou un système externe.

Contrôle budgétaire

Pré-engagé lorsque la condition :

Cette zone permet d'initialiser la valeur de la zone de même nom présente au niveau des natures budgétaires.
Cette information permet de définir quand le montant Pré-engagé doit être mis à jour par défaut.

Pour cela, l'utilisateur indique l'attribut du modèle de données (uniquement un type Logique) permettant de dire que le montant Pré-engagé doit être mis à jour.

La valeur à sélectionner doit être choisie parmi les valeurs suivantes en cohérence avec la logique définie au niveau du paramétrage des circuits et au niveau du paramétrage de l'engagé :
- A un poste budgétaire associé
- Circuit terminé
- Confirmé
- Validation financière
- Validation technique
- Valorisé

Ainsi la validation technique pourra par exemple être choisie dès lors qu'elle interviendra avant la validation budgétaire si cette dernière information est retenue pour la mise à jour du montant Engagé.
Le choix de la valeur "Circuit terminé" au niveau du pré-engagé suppose que la validation budgétaire ne soit pas réalisée dans le cadre d'un circuit (mais qu'elle soit mise à jour par importation par exemple).

Il est possible d'indiquer un attribut ESM de type Logique.

Attention : le choix d'attributs ne figurant pas dans la liste ci-dessus peut conduire à des incohérences dans la gestion des cumuls d'engagements. Il est conseillé de valider par test le paramétrage adopté préalablement à sa mise en exploitation.
Les valeurs couramment admises pour la gestion du pré-engagé sont "Valorisé" (estValorise) et "Confirmé" (estComplet). La valeur couramment admise pour la gestion de l'engagé est "Validation budgétaire" (estValideBudget).

Engagé lorsque la condition :

Cette zone permet d'initialiser la valeur de la zone de même nom présente au niveau des natures budgétaires.
Cette information permet de définir quand le montant Engagé doit être mis à jour.

Pour cela, l'utilisateur indique l'attribut du modèle de données (uniquement un type Logique) permettant de dire que le montant Engagé doit être mis à jour.

La valeur à sélectionner doit être choisie parmi les valeurs pouvant être retenues pour l'établissement du pré-engagé ; valeurs auxquelles il convient d'ajouter la notion de validation budgétaire. Elle doit donc être choisie parmi les valeurs suivantes :
- A un poste budgétaire associé
- Circuit terminé
- Confirmé
- Validation financière
- Validation technique
- Valorisé
- Validation budgétaire

Cette valeur doit être sélectionnée en cohérence avec la logique définie au niveau du paramétrage des circuits et au niveau du paramétrage du pré-engagé.

Il est possible d'indiquer un attribut ESM de type Logique.

Attention : le choix d'attributs ne figurant pas dans la liste ci-dessus peut conduire à des incohérences dans la gestion des cumuls d'engagements. Il est conseillé de valider par test le paramétrage adopté préalablement à sa mise en exploitation.
Les valeurs couramment admises pour la gestion du pré-engagé sont "Valorisé" (estValorise) et "Confirmé" (estComplet). La valeur couramment admise pour la gestion de l'engagé est "Validation budgétaire" (estValideBudget).

Contrôle et consultation du budget :


Cette option permet de définir la période à prendre en compte pour afficher les montants budgétés, réalisés, engagés et pré-engagé lors de la consultation des budgets depuis un engagement et lors des vérifications de dépassement de budget.

Sur le budget de la période => le montant de l'engagement est comparé au budget restant pour le poste budgétaire sur la période correspondant à la date de réalisation prévue du détail d'engagement.

Sur le budget de l'exercice => le montant de l'engagement est comparé au budget restant pour le poste budgétaire sur l'ensemble de l'exercice quelque soit la période de l'engagement.

Sur le budget des périodes cumulées => le montant de l'engagement est comparé au budget restant pour le poste budgétaire sur l'ensemble des périodes du début de l'exercice jusqu'à la période correspondant à la date de réalisation prévue du détail d'engagement.

Contrôle des achats

Les fonctionnalités d'achat de l'application Logistique et Distribution ne sont pas utilisées

Dans le cadre de la gestion des engagements, il est possible d'utiliser les fonctionnalités d'achat de l'application Logistique & Distribution ou bien d'utiliser celles d'une application externe. Ce paramètre vous permet d'indiquer le mode de fonctionnement retenu.
Si les fonctionnalités d'achat de l'application Logistique & Distribution sont utilisées, les statuts d'achat des détails d'engagement seront mis à jour d'après les traitements de génération de proposition d'achat, de commande, de réception, de facture et d'écritures comptables.
Dans le cas contraire, ces statuts seront mis à jour d'après les validations d'étapes d'engagement.

Lorsqu'elle est cochée, cette option donne accès à des caractéristiques supplémentaires dans le paramétrage des étapes de validation des circuits de validation.

Contrôle des achats par rapport à l'engagé :

Cette liste déroulante permet d'indiquer si un contrôle des achats doit être réalisé par rapport aux montants engagés.
Pas de contrôle => le montant des achats n'est pas contrôlé. Ce montant peut donc être supérieur au montant engagé.

Alerte => le montant des achats est contrôlé lors de la génération des propositions d'achat et des commandes d'achat. Si le montant de la proposition d'achat est supérieur au montant de l'engagement ou si le montant de la ligne de commande d'achat est supérieur au montant de la proposition d'achat 'Engagement', le système avertit l'utilisateur. Néanmoins, celui-ci peut valider sa saisie et obtenir un montant d'achat supérieur au montant engagé.

Blocage => le montant des achats est contrôlé lors de la génération des propositions d'achat et des commandes d'achat. Si le montant de la proposition d'achat est supérieur au montant de l'engagement ou si le montant de la ligne de commande d'achat est supérieur au montant de la proposition d'achat 'Engagement', le système avertit l'utilisateur. L'achat est refusé tant que son montant est supérieur au montant engagé.

Détail de la page : Mentions commerciales

Mentions commerciales

Mentions obligatoires

Cette zone permet de saisir des informations telles que les mentions obligatoires imprimables sur les pièces commaerciales

Voir également les liens ci-dessous

(c) Sage France 2013 (6.5.1.0 - 20131202T00)