(Sage FRP 1000 Trésorerie) Menu Trésorerie >  Flux de trésorerie >  Audit des flux  

Audit des flux

Contexte d'utilisation

La fonction Audit des flux permet d'accéder simultanément à l'ensemble des informations relatives à un flux de trésorerie réalisé.
Il est également possible à partir de cette fonction de supprimer le rapprochement et de comptabiliser le flux.

Dossier Tableau de bord
Le dossier Tableau de bord permet :
  • De consulter les détails relatifs aux flux de trésorerie réalisés
  • De consulter les détails relatifs aux flux de frais associés
  • De contrôler la bonne application des conditions bancaires (valeur, frais, commission de mouvement)
  • De contrôlerles éventuels décalages entre prévision et réalisation
  • De consulter l'historique du traitement (qui, quand, sur quel mode de rapprochement ?)

Seuls les écarts en défaveur de l'utilisateur sont considérés comme erreur (l'ergonomie colorée des témoins d'écart rend le résultat immédiatement lisible). Les erreurs de la banque en faveur de l'utilisateur sont associées à un OK.

A partir de ce dossier, vous pouvez également :
  • Saisirun commentaire
  • Accéderdirectementaux paramétrages des conditions bancaires associées au flux
  • Editer un courrier de réclamation : après constatation d'écarts, ilest possible de demander l'édition d'un courrier de réclamation,destiné à la banque

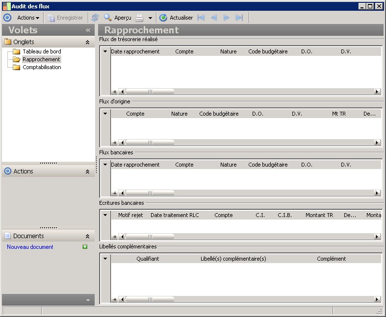
Dossier Rapprochement
Le dossier Rapprochement permet de consulter:
    - Les détails relatifs aux flux de trésorerie réalisés
    - Les détails relatifs auxflux d'origines
    - La liste des flux et écritures bancaires liés
    - Les libellés complémentaires

Dossier Comptabilisation    
Le dossier Comptabilisation permet :
  • De consulter les détails relatifs aux flux de trésorerie réalisés
  • De consulter les détails relatifs aux pièces comptables générées par le flux
  • D'accéder au paramétrage du schéma utilisé pour la comptabilisation du flux

Le bouton Imprimer permet d'éditer la fiche d'audit.

Détail de la page : Tableau de bord

Présentation


Champs

Flux de trésorerie réalisé

Saisie de commentaires

Commentaire

Cet zone permet de renseigner un commentaire pour chaque flux.

Détail de la grille

N° flux

L'attribut identifie de façon unique chacun des flux de trésorerie.

Date rapprochement

Date à laquelle le flux bancaire et rapproché avec le flux de trésorerie.Utilisé dans le traitement du rapprochement (automatique et manuel) et lors de traitement d'intégration des flux de reprise en historique.

Compte

Le code permet d'identifier de manière unique le compte bancaire.

Nature

Indique le code de la nature de flux.

Code budgétaire

Le code est l'identifiant unique d'un code budgétaire.

D.O.

Date à laquelle l'opération est traitée par la banque.

D.V.

Date calculée à partir de la date d'opération selon les conditions de valeur, date de référence pour la banque.

Montant TR

Le montant de transaction est le montant du flux exprimé dans la devise sélectionnée.

Dev. TR

Identifie le code de la devise.

Montant DC

Le montant en devise du compte est égal au montant de transaction converti dans la devise du compte.

Dev. DC

Identifie le code de la devise.

Soumis CMVT

Cet attribut permet de définir si le flux est soumis ou non à la commission de mouvement.

Nb d'opération

Ce nombre est le nombre d'opérations pris en compte par la banque pour calculer les frais relatifs au flux.

Référence

Zone libre permettant d'identifier le mouvement par un numéro de référence.

Libellé

La description permet de mentionner un libellé explicite.

Date MAJ

Date de dernière mise à jour de l'enregistrement.

Date création

Date réelle de saisie du flux. Elle est renseignée par le système et non modifiable.

Flux de frais associé

Détail de la grille

N° flux

L'attribut identifie de façon unique chacun des flux de trésorerie.

Date rapprochement

Date à laquelle le flux bancaire et rapproché avec le flux de trésorerie.Utilisé dans le traitement du rapprochement (automatique et manuel) et lors de traitement d'intégration des flux de reprise en historique.

Compte

Le code permet d'identifier de manière unique le compte bancaire.

Nature

Indique le code de la nature de flux.

Code budgétaire

Le code est l'identifiant unique d'un code budgétaire.

D.O.

Date à laquelle l'opération est traitée par la banque.

D.V.

Date calculée à partir de la date d'opération selon les conditions de valeur, date de référence pour la banque.

Montant TR

Le montant de transaction est le montant du flux exprimé dans la devise sélectionnée.

Dev. TR

Identifie le code de la devise.

Montant DC

Le montant en devise du compte est égal au montant de transaction converti dans la devise du compte.

Dev. DC

Identifie le code de la devise.

Soumis CMVT

Cet attribut permet de définir si le flux est soumis ou non à la commission de mouvement.

Nb d'opération

Ce nombre est le nombre d'opérations pris en compte par la banque pour calculer les frais relatifs au flux.

Référence

Zone libre permettant d'identifier le mouvement par un numéro de référence.

Libellé

La description permet de mentionner un libellé explicite.

Date MAJ

Date de dernière mise à jour de l'enregistrement.

Date création

Date réelle de saisie du flux. Elle est renseignée par le système et non modifiable.

Contrôles des conditions bancaires

Frais estimés

Pour chaque flux, il est possible de calculer ou de renseigner un montant de frais rattaché au flux principal sans pour autant créer un flux de frais à part entière.

Date de valeur théorique

Date de valeur calculée sur la base de la date d'opération réelle du flux en appliquant la condition de date de valeur paramétrée pour le compte et la nature correspondants.

Soumis à commission de mouvement

Cet attribut permet de définir si le flux est soumis ou non à la commission de mouvement.

Ecart prévision/réalisation

Ecart de date de valeur

Ecart de date de valeur avec le flux d'origine

Ecart de montant TR :

Ecart de montant avec le flux d'origine.

Historique du traitement

Date du rapprochement

Date à laquelle le flux bancaire et rapproché avec le flux de trésorerie.Utilisé dans le traitement du rapprochement (automatique et manuel) et lors de traitement d'intégration des flux de reprise en historique.

Mode rapprochement

Cet attribut indique que le flux est issu d'un rapprochement entre un flux bancaire et d'un ou plusieurs flux prévisionnels.



Détail de la page : Rapprochement

Présentation


Champs

Flux de trésorerie réalisé

Détail de la grille

Date rapprochement

Date à laquelle le flux bancaire et rapproché avec le flux de trésorerie.Utilisé dans le traitement du rapprochement (automatique et manuel) et lors de traitement d'intégration des flux de reprise en historique.

Compte

Le code permet d'identifier de manière unique le compte bancaire.

Nature

Indique le code de la nature de flux.

Code budgétaire

Le code est l'identifiant unique d'un code budgétaire.

D.O.

Date à laquelle l'opération est traitée par la banque.

D.V.

Date calculée à partir de la date d'opération selon les conditions de valeur, date de référence pour la banque.

Mt TR

Le montant de transaction est le montant du flux exprimé dans la devise sélectionnée.

Dev.TR

Identifie le code de la devise.

Mt DC

Le montant en devise du compte est égal au montant de transaction converti dans la devise du compte.

Dev.DC

Identifie le code de la devise.

Soumis CMVT

Cet attribut permet de définir si le flux est soumis ou non à la commission de mouvement.

Nb d'opération

Ce nombre est le nombre d'opérations pris en compte par la banque pour calculer les frais relatifs au flux.

Référence

Zone libre permettant d'identifier le mouvement par un numéro de référence.

Libellé

La description permet de mentionner un libellé explicite.

Date MAJ

Date de dernière mise à jour de l'enregistrement.

Date création

Date réelle de saisie du flux. Elle est renseignée par le système et non modifiable.

Flux d'origine

Détail de la grille

Compte

Le code permet d'identifier de manière unique le compte bancaire.

Nature

Indique le code de la nature de flux.

Code budgétaire

Le code est l'identifiant unique d'un code budgétaire.

D.O.

Date à laquelle l'opération est traitée par la banque.

D.V.

Date calculée à partir de la date d'opération selon les conditions de valeur, date de référence pour la banque.

Mt TR

Le montant de transaction est le montant du flux exprimé dans la devise sélectionnée.

Dev.TR

Identifie le code de la devise.

Mt DC

Le montant en devise du compte est égal au montant de transaction converti dans la devise du compte.

Dev.DC

Identifie le code de la devise.

Soumis CMVT

Cet attribut permet de définir si le flux est soumis ou non à la commission de mouvement.

Nb d'opération

Ce nombre est le nombre d'opérations pris en compte par la banque pour calculer les frais relatifs au flux.

Référence

Zone libre permettant d'identifier le mouvement par un numéro de référence.

Libellé

La description permet de mentionner un libellé explicite.

Date MAJ

Date de dernière mise à jour de l'enregistrement.

Date création

Date réelle de saisie du flux. Elle est renseignée par le système et non modifiable.

Flux bancaires

Détail de la grille

Date rapprochement

Date à laquelle le flux bancaire et rapproché avec le flux de trésorerie.Utilisé dans le traitement du rapprochement (automatique et manuel) et lors de traitement d'intégration des flux de reprise en historique.

Compte

Le code permet d'identifier de manière unique le compte bancaire.

Nature

Indique le code de la nature de flux.

Code budgétaire

Le code est l'identifiant unique d'un code budgétaire.

D.O.

Date à laquelle l'opération est traitée par la banque.

D.V.

Date calculée à partir de la date d'opération selon les conditions de valeur, date de référence pour la banque.

Mt TR

Le montant de transaction est le montant du flux exprimé dans la devise sélectionnée.

Dev.TR

Identifie le code de la devise.

Mt DC

Le montant en devise du compte est égal au montant de transaction converti dans la devise du compte.

Dev.DC

Identifie le code de la devise.

Soumis CMVT

Cet attribut permet de définir si le flux est soumis ou non à la commission de mouvement.

Nb d'opérations

Ce nombre est le nombre d'opérations pris en compte par la banque pour calculer les frais relatifs au flux.

Référence

Zone libre permettant d'identifier le mouvement par un numéro de référence.

Libellé

La description permet de mentionner un libellé explicite.

Date MAJ

Date de dernière mise à jour de l'enregistrement.

Date création

Date réelle de saisie du flux. Elle est renseignée par le système et non modifiable.

Ecritures bancaires

Détail de la grille

Motif rejet

Le code permet d'identifier de manière unique le motif de rejet.

Date traitement RLC

Date de dernière mise à jour de l'enregistrement.

Compte

Le code permet d'identifier de manière unique le compte bancaire.

C.I.

Le code interne est référencé par un code alphanumérique défini par la banque.

C.I.B.

Le code permet d'identifier de manière unique l'opération interbancaire.

Montant TR

Montant de transaction en valeur absolue du mouvement bancaire. Ce montant est exprimé dans la devise d'origine de la transaction.

Dev.TR

Identifie le code de la devise.

Montant DC

Montant de l'écriture bancaire. Ce montant est exprimé dans la devise du compte bancaire.

Dev.DC

Identifie le code de la devise.

D.O.

Date d'opération de l'écriture bancaire.

D.V.

Date de valeur de l'écriture bancaire.

Numéro

Il s'agit du numéro de l'écriture bancaire. Ce numéro s'incrémente automatiquement.

Référence

Selon l'opération , cette zone contient :- en cas d'un virement, l'identifiant du donneur d'ordre, - en cas d'un prélèvement, le numéro national d'émetteur,- en cas d'une opération de remise, les références internes du donneur d'ordre.

Libellé

Cette zone renseigne le libellé de l'écriture.

indiceExoneration

Cet attribut indique si l'écriture est exonérée ou non de la commission de compte.

Libellés complémentaires

Détail de la grille

Qualifiant

Qualifiant du libellé complémentaire.

Libellé(s) complémentaire(s)

Cet attribut indique le libellé complémentaire.

Complément

Complément du libellé complémentaire.



Détail de la page : Comptabilisation

Présentation


Champs

Flux de trésorerie réalisé

Détail de la grille

Date rapprochement

Date à laquelle le flux bancaire et rapproché avec le flux de trésorerie.Utilisé dans le traitement du rapprochement (automatique et manuel) et lors de traitement d'intégration des flux de reprise en historique.

Compte

Le code permet d'identifier de manière unique le compte bancaire.

Nature

Indique le code de la nature de flux.

Code budgétaire

Le code est l'identifiant unique d'un code budgétaire.

D.O.

Date à laquelle l'opération est traitée par la banque.

D.V.

Date calculée à partir de la date d'opération selon les conditions de valeur, date de référence pour la banque.

Mt TR

Le montant de transaction est le montant du flux exprimé dans la devise sélectionnée.

Dev.TR

Identifie le code de la devise.

Mt DC

Le montant en devise du compte est égal au montant de transaction converti dans la devise du compte.

Dev.DC

Identifie le code de la devise.

Soumis CMVT

Cet attribut permet de définir si le flux est soumis ou non à la commission de mouvement.

Nb d'opération

Ce nombre est le nombre d'opérations pris en compte par la banque pour calculer les frais relatifs au flux.

Référence

Zone libre permettant d'identifier le mouvement par un numéro de référence.

Libellé

La description permet de mentionner un libellé explicite.

Date MAJ

Date de dernière mise à jour de l'enregistrement.

Date création

Date réelle de saisie du flux. Elle est renseignée par le système et non modifiable.

Pièces comptables

Détail de la grille

Compte

L'attribut indique le compte bancaire.

Compte comptable

L'attribut indique le compte comptable de l'écriture.

Sens

L'attribut indique le sens de l'écriture comptable.

Date écriture

Cette date correspond à la date de l'écriture comptable. Elle correspond à la date d'opération du flux de trésorerie comptabilisé.

Libellé

La description permet de mentionner un libellé explicite.

Montant TR

Le montant est exprimé en devise de transaction.

Dev.TR

Identifie le code de la devise.

Montant TC

Le montant est exprimé en devise de tenue de comptabilité. Cette devise doit être renseignée pour chacune des sociétés de trésorerie.

Dev.TC

Identifie le code de la devise.

Montant DC

Le montant est exprimé en devise du compte bancaire.

Dev.DC

Identifie le code de la devise.

Référence

L'attribut indique la référence de l'écriture. Elle correspond à la référence du flux de trésorerie.

Budget

L'attribut indique le code budgétaire repris du flux de trésorerie lors de la comptabilisation.

Schéma utilisé

L'attribut indique pour chacune des écritures comptables le schéma de comptabilisation utilisé. Si l'écriture est saisie, l'attribut porte la mention "Ecriture saisie".

Exporté

Indique si les écritures comptables sont exportées dans un fichier ASCII.

Schéma de comptabilisation utilisé

L'attribut indique pour chacune des écritures comptables le schéma de comptabilisation utilisé. Si l'écriture est saisie, l'attribut porte la mention "Ecriture saisie".