Fiche société

Contexte d'utilisation

Dans la fenêtre Fiche société, la présence des fonctions décrites dans ce contexte dépend des applications installées.
Cette fenêtre et tous les dossiers auxquels elle donne accès servent à l'enregistrement des données concernant la société :
Certaines de ces informations ne sont plus modifiables une fois saisies et validées.
L'application propose un assistant de création de fiche société qui précise, dans leur ordre logique, toutes les opérations à réaliser pour créer les fichiers d'une société. Cet assistant est disponible sous le nom Initialisation d'une société dans le menu Outils.
Le renseignement de cette fiche est obligatoire lors de la création d'une nouvelle société. Les zones qui ne peuvent être renseignées immédiatement devront être complétées plus tard après paramétrage de la fonction correspondante.
  • Rappelons qu'il est obligatoire de renseigner toutes les zones comportant un fond coloré (jaune par défaut). Des messages d'erreur vous le signaleront.
  • Certaines zones donnent un accès direct aux fonctions dans lesquelles sont créées les informations à mentionner. Il est ainsi permis de créer ou de modifier cette information « au vol » immédiatement avant son insertion dans la présente fonction.
    Onglet Etablissements
    Cet onglet permet d'identifier l'ensemble des établissements et dépôts rattachés à la société.
    Onglet Comptes bancaires
    Cet onglet affiche l'ensemble des comptes bancaires rattachés à la société.
    Onglet Domaines de partage
    Cet onglet permet, pour chaque domaine métier, de renseigner le niveau de partage à appliquer à la société. Cette fonctionnalité n'est disponible que dans une architecture multi-sociétés partagé (mono-base de données).
    Voir     Pour plus d'information, voirla documentation de la fenêtre Initialisation du dossier .
    Onglet Paramètres
    Cet onglet reprend les valeurs par défaut définies au niveau des paramètres du dossier. Il permet entre autre de définir la devise de tenue de compte de la société. Dans la cadre d'une architecture multi-sociétés partagé, cet onglet n'affiche pas d'information lorsque la société de travail ne correspond pas à la fiche société.

    Onglet Pièces réciproques
    Facturation intra-groupe
    La facturation intra-groupe est un système de facturation entre une société émettrice (fournisseurReceveur d'Ordre)et une société réceptrice(client Donneur d'Ordre)qui appartiennent à unemême holding ou à unmême groupe financier.Cette fonctionnalité n'est disponible que dans une architecture multi-sociétés partagé (mono-base de données). Cet onglet n'affiche pas d'information lorsque la société de travail ne correspond pas à la fiche société.
    Principe
    L'émissiond'une pièce devente dans une société émettricegénère une pièce d'achat dans la société réceptrice. A la suite de quoi, la comptabilisation est effectuéedans chaque société.
    L'élément déclencheur est la saisie d'une commande de vente dans la société émettrice. Cette commande génère alors une commande d'achatdans la société réceptrice. Puis, la comptabilisation de la facture de vente génère à son tour la facture d'achat.
    Pour la société réceptrice, la génération de la pièce d'achat résulte d'un flux intra-groupe identique obtenue via une session d'import.
    Il est impératif :
    Cet onglet reprend par défaut le paramétrage effectué à partir de Paramètres / Généraux / Paramètres du dossier / onglet Pièces réciproques . Ce paramétrage est modifiable pour chaque société.
    Cet onglet permet de paramétrer la gestion des pièces réciproques tant au niveau comptable que commercial pour la société lorsqu'elle est émettrice et lorsqu'elle est réceptrice.

    Onglet Périodes TVA
    La Gestion Comptable et Financière vous permet d'activer la gestion des périodes d'application de TVA de deux manières :
    si aucune pièce n'existe dans la base, cochez l'option Gestion de périodes d'application de la TVA
    si au moins une pièce a été saisie dans la base, utilisez la fonction « Activer les périodes d'application de TVA » du menu Actions.
    L'activation des périodes d'application de TVA ne sera possible que s'il n'existe aucune écriture sur un compte de nature HT et possédant un profil de TVA.
    Onglet Echanges électroniques
    Dès que de votre société est inscrite sur le portail Sage eFacture pour y réaliser des échanges électroniques, la case `Gestion des échanges électronique'est cochée.
    Le lien `Référencement de la société `vous permet d'ouvrir un écran pour consulter les informations relatives aux échanges électroniques de la société et de ses établissements.
    Vous avez la possibilité de choisir, parmi les certificats installés sur votre machine, un certificat à utiliser pour signer les factures dématérialisées.
    Les actions possibles
    Mise à niveau des données du tiers société avec la société liée
    Cette fonctionnalité n'est disponible que dans une architecture multi-bases de données.
    La mise à niveau permet d'avoir des données identiques entre un tiers société, dans la société groupe, et la société fille à laquelle il est rattaché.
    Elle permet de faciliter la création des tiers sociétés en évitant la ressaisie des données et d'avoir une cohérence entre la société groupe et les différentes sociétés filles.
    Le traitement de mise à niveau des données entre le tiers société et la société liée peut être effectué dans un sens ou dans l'autre, c'est-à-dire de la société fille vers la société Groupe ou de la société Groupe vers la société fille, selon que les données les plus complètes se situent , soit dans la société Groupe sur le tiers société (cas , par exemple, d'un environnement groupe déjà existant), soit sur la fiche société dans la société fille (cas du rajout d'une nouvelle entité au groupe par exemple).
    Deux commandes sont donc disponibles depuis le menu Actions :
    Mettre à niveau Société vers Groupe
    Lorsque la commande est activée, le processus récupère toutes les données de la fiche société correspondant à la base de données liée au tiers société sur lequel on a lancé l'action.
    Les valeurs déjà renseignées sur le tiers société dans la société Groupe sont écrasées si elles diffèrent de celles de la société liée (avec respect des règles du métier).
    Mettre à niveau Groupe vers Société
    A l'inverse, le processus récupère au niveau de la fiche société dans la société liée toutes les données du tiers société.
    Les valeurs déjà renseignées sur la fiche société dans la société liée sont écrasées si elles diffèrent de celles du tiers société correspondant dans la société groupe (avec respect des règles du métier).
    Principes communs concernant la mise à niveau
    Il n'est pas possible de lancer le traitement dans les cas suivants :
    Seul, un des deux traitements doit être activé pour exécuter la mise à niveau. Dès lors que l'un ou l'autre des deux traitements a été lancé, les deux commandes sont grisées.
    Le traitement de mise à niveau des données ne peut être activé que dans un environnement Groupe et ne peut donc pas être lancé à partir de la fiche société dans une société fille.
    Dès lors que le traitement de mise à niveau a été effectué, il ne sera donc plus possible de modifier la fiche société dans la société fille liée au tiers société concerné, en fonction de l'activation de l'option Contrôle de la modification-suppression des tiers dupliqués (dans Paramètres / Groupe / Paramètres groupe / dossier Options ) . Il ne sera donc plus possible de créer ou de supprimer un établissement, un compte bancaire ni de modifier des éléments existants dans la fiche société de la société liée si cette option est à :
    Propagation des modifications des tiers sociétés
    La propagation des modifications ne peut être effectuée que si le tiers société modifié a fait l'objet du traitement de mise à niveau.
    Toutes les modifications ultérieures devront être faites à partir de la société groupe et seront alors répercutées automatiquement sur la société fille, sauf si l'option Désactiver la mise à jour automatique des tiers est cochée dans Paramètres / Groupe / Paramètres groupe / Dossier Options .
    Exemple
    On a une société groupe et 2 sociétés filles A et B. (L'option Désactiver la mise à jour automatique des tiers n'est pas cochée) :
    On modifie le Tiers société STEA dans la société Groupe :
    • Création d'un nouveau site avec un interlocuteur privilégié
    • Création d'un nouveau compte bancaire,
    • Modification du capital et du code SIRET.
    On obtient le résultat suivant dans la société A :
    • Sur la fiche société : modification du code SIRET et du capital
    • Création / modification de la banque, création / modification de l'agence bancaire et création du nouveau compte bancaire ;
    • Création du nouvel établissement correspondant au nouveau site du Tiers société STEA dans la société groupe,
    • Création de l'interlocuteur et affectation en tant qu'interlocuteur privilégié du nouvel établissement créé.
    On obtient le résultat suivant dans la société B :
    Activer les périodes d'application de TVA
    Cette action vous permet, dans le cas où des écritures auraient déjà été saisies dans la société, d'activer des périodes d'application de TVA.
    Dans ce cas, l'activation des périodes d'application de TVA ne sera possible que s'il n'existe aucune écriture sur un compte de nature HT et possédant un profil de TVA.

    Sage eFacture / Inscription et administration de la société
    Cette action permet de vous inscrire sur le portail Sage eFacture afin de mettre en place les échanges électroniques de factures dématérialisées.
    L'inscription de la société (inscription de la première société dans une architecture multi-sociétés partagée, mono-base de données) active les menus de l'application, dédiés à Sage eFacture.

    Validation comptable BAP
    L'option `Conformation dès l'enregistrement des pièces comptables'permet d'indiquer si la confirmation de la pièce comptable doit être réalisée automatiquement dès son enregistrement. La confirmation affecte à la pièce comptable la règle de validation correspondante.
    L'option `Validation des pièces comptables par l'acheteur' : si la case est cochée, la catégorie de demandeur utilisée pour la détermination de la règle de validation est la catégorie de demandeur de l'acheteur associé au fournisseur de la pièce comptable. Lorsque cette information n'est pas disponible, la catégorie de demandeur de l'interlocuteur société correspondant à l'opérateur de saisie (ou son service) détermine la catégorie de demandeur utilisée. Si la case n'est pas cochée, la catégorie de demandeur de l'interlocuteur société correspondant à l'opérateur de saisie (ou son service) détermine la catégorie de demandeur utilisée.
    L'option `Règle de validation obligatoire sur les pièces comptables dont le type de pièce gère le BAP' : une règle de validation est obligatoire si l'option est cochée sur une pièce comptable confirmée. Si l'option n'est pas cochée, une pièce comptable devient bonne à payer dès la confirmation.



    Détail de la page : Général

    Identification

    Société :

    Le code permet d'identifier de manière unique un tiers

    Description

    Cette zone permet d'ajouter une description ou un libellé au tiers.

    Raison sociale :

    La raison sociale donne l'identité du tiers.

    Forme juridique :

    Cette information reprend la forme juridique de la société du tiers.

    Description

    Cette zone permet d'ajouter une description ou un libelléà la forme juridique.

    Code NAF / APE :

    Cet attribut souligne la codification NAF/APE propre au tiers.

    Description

    Cette zone permet d'ajouter une description ou un libelléà la codification APE.

    Capital :

    Cette zone permet de renseigner le montant du capital du tiers.
    Ce montant est exprimé dans la devise du tiers.

    Activité :

    Cette information reprend l'activité principale du tiers.

    Numéro RCS :

    Cette information reprend l'inscription au registre du commerce ou au registre des métiers.
    Pour les commerçants et sociétés : Exemple : RCS PARIS
    Pour les personnes immatriculées à la Chambre de Métiers : Exemple : RM 012

    Région :

    Cette information mentionne la région du tiers.

    Code SIRET :

    Ce code attribué par l'INSEE est constitué du code SIREN (9 positions) et du code N.I.C.(5 positions)

    Pays :

    Cette information définitle pays du tiers.

    N° intracommunautaire :

    Le numéro de TVA intra-communautaire sert pour la déclaration d'échange de bien plus communément appelée D.E.B.
    Cet "identifiant" comporte 13 chiffres se composant de la façon suivante :
            Ex : FR XX XXX XXX XXX
            FR = code pays
            XX = clé informatique
            XXX XXX XXX = numéro SIREN
    Il doit être mentionné sur les factures relatives aux échanges intracommunautaires et sur déclarations d'échanges. Enfin, il figure de manière préimprimée sur les déclarations de TVA.

    Assujettissement TVA :

    Cette information précise à quel mode de TVA est assujetti le tiers : Taxable, Non taxable, Intracommunautaire, Export, Fictive.
    Dès qu'un des rôles du tiers est mouvementé en saisie d'écriture, l'assujettissement TVA du tiers est reporté sur la pièce. L'utilisateur peut toujours modifier cet assujettissement TVA au niveau de la pièce.
    Un contrôle est effectué en saisie d'écritures entre le profil de TVA du compte général (HT) et le type d'assujettissement de la pièce.

    Type de personne :

    Indiquer si le tiers est une personne morale ou une personne physique.

    Etablissement principal

    Rue :

    Cette zone permet de renseigner le nom de la rue ou de la voie.

    Complément d'adresse

    Cette zone permet de renseigner un complément d'adresse au nom de la rue ou de la voie.

    Distribution :

    Cette zone permet de renseigner la boîte postale ou indication de distribution de l'adresse.

    Code postal :

    Cette zone permet de renseigner le code postal de l'adresse.
    Si le code postal n'est pas renseigné, le programme propose par défaut le code postal correspondant à la ville saisie d'après la table des codes postaux.

    Ville :

    Cette zone permet de renseigner la ville de l'adresse.
    Si la ville n'est pas renseignée, le programme propose par défaut la ville correspondant au code postal saisi d'après la table des codes postaux.

    Cedex :

    Cette zone permet de renseigner le CEDEX de l'adresse.

    Pays :

    Cette zone permet de renseigner le pays d'après les informations contenues dans la table des pays. Le pays proposé par défaut correspond à celui de l'établissement indiqué dans la fiche société.

    Télécopie :

    Cette zone permet de renseigner le numéro de télécopie correspondant à l'adresse.

    Site internet :

    Cette zone permet de renseigner l'adresse du site Web.

    Description

    Cette zone permet d'ajouter une description ou un libelléau site du tiers.

    Téléphone :

    Cette zone permet de renseigner le premier numéro de téléphone correspondant à l'adresse.

    E-mail :

    Cette zone permet de renseigner l'adresse E-Mail.

    Détail de la page : Etablissements

    Liste des établissements

    Détail de la grille

    Code

    Le code permet d'identifier de manière unique un site.
    Au niveau de la fiche tiers, on peut gérer différents sites.
    Quand on attribue un rôle à un tiers, on indique le site privilégié du rôle tiers.

    Libellé

    Cette zone permet d'ajouter une description ou un libelléau site du tiers.

    Téléphone

    Cette zone permet de renseigner le premier numéro de téléphone correspondant à l'adresse.

    Interlocuteur

    Le nom de la personne permet de distinguer les différents contacts.

    Informations sur l'établissement sélectionné

    Rue :

    Cette zone permet de renseigner le nom de la rue ou de la voie.

    Complément :

    Cette zone permet de renseigner un complément d'adresse au nom de la rue ou de la voie.

    Distribution :

    Cette zone permet de renseigner la boîte postale ou indication de distribution de l'adresse.

    Code postal :

    Cette zone permet de renseigner le code postal de l'adresse.
    Si le code postal n'est pas renseigné, le programme propose par défaut le code postal correspondant à la ville saisie d'après la table des codes postaux.

    Ville :

    Cette zone permet de renseigner la ville de l'adresse.
    Si la ville n'est pas renseignée, le programme propose par défaut la ville correspondant au code postal saisi d'après la table des codes postaux.

    Cedex :

    Cette zone permet de renseigner le CEDEX de l'adresse.

    Pays :

    Cette zone permet de renseigner le pays d'après les informations contenues dans la table des pays. Le pays proposé par défaut correspond à celui de l'établissement indiqué dans la fiche société.

    Téléphone :

    Cette zone permet de renseigner le premier numéro de téléphone correspondant à l'adresse.

    Site internet :

    Cette zone permet de renseigner l'adresse du site Web.

    Télécopie :

    Cette zone permet de renseigner le numéro de télécopie correspondant à l'adresse.

    E-mail :

    Cette zone permet de renseigner l'adresse E-Mail.

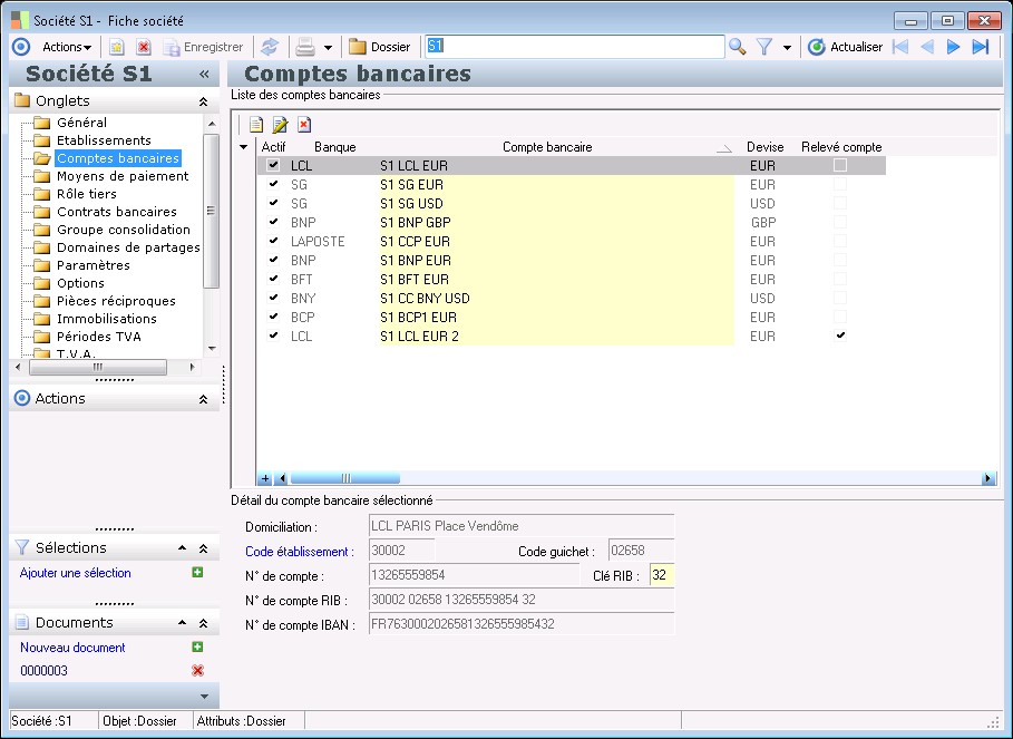
    Détail de la page : Comptes bancaires

    Liste des comptes bancaires

    Détail de la grille

    Actif

    Cette zone permet de rendre un compte bancaire inactif afin d'empêcher son utilisation lors de nouvelles opérations.

    Banque

    Le code identifie de façon unique la banque

    Compte bancaire

    Le code permet d'identifier de manière unique le compte bancaire.

    Devise

    Devise du compte bancaire. Cette zone est non modifiable si des écritures bancaires existent déjà pour le compte bancaire.
    Il est possible de modifier cette devise en EUR si celle-ci est une devise IN à condition que toutes les écritures bancaires aient été rapprochées.

    Relevé compte

    Indique si le compte est abonné aux relevés de comptes.

    Détail du compte bancaire sélectionné

    Code guichet :

    Le code guichet est un code numérique affecté à une agence bancaire par l'établissement bancaire.

    N° de compte :

    Le numéro de compte est une zone alphanumérique sur 11 positions pour les comptes français et au maximum de 30 caractères pour les comptes étrangers qui permet à l'établissement bancaire d'identifier ses clients.

    Clé RIB :

    La clé RIB française permet de vérifier que le numéro de compte a été correctement saisi. Ce contrôle peut être désactivé dans la fiche agence bancaire.

    Code établissement :

    Le code établissement est un code numérique unique affecté à un établissement bancaire par la Banque de France.

    Domiciliation :

    La domiciliation bancaire est utilisée afin de déterminer la chambre de compensation à laquelle est rattachée l'agence.

    N° de compte RIB :

    Affiche le compte bancaire structuré.

    N° de compte IBAN :

    Affiche le compte bancaire avec la structure normalisée IBAN.

    Détail de la page : Moyens de paiement

    Liste des affiliés

    Détail de la grille

    Code

    Le code permet d'identifier de manière unique un tiers

    Raison sociale

    La raison sociale donne l'identité du tiers.

    Moyens de paiement

    Centrale d'achat

    La centrale d'achatest le payeur

    Détail de la page : Rôle tiers

    Rôle du tiers

    Détail de la page : Contrats bancaires

    Contrats bancaires

    Détail de la grille

    Qualifiant

    Cette information référence de façon unique le contrat bancaire.

    Banque

    Le code identifie de façon unique la banque

    Date du contrat

    Cette information représente la date à laquelle le contrat bancaire est passé.

    Détail de la page : Groupe consolidation

    Détail de la grille

    Code

    Code de l'axe analytique

    Libellé

    Cette zone permet d'ajouter une description ou un libellé.

    Détail de la page : Domaines de partages

    Niveaux de partage

    Détail de la grille

    Information

    Société de travail

    Dossier - Paramètres

    Détail de la page : Paramètres - Page 0

    Détail de la page : Paramètres - Page 1

    Devise

    Devise de tenue :

    La devise de tenue de compte est la devise dans laquelle sont convertis les montants de transaction des écritures pour assurer un suivi au niveau du compte.

    Valeurs par défaut en création de tiers

    en décaissement :

    Cette information indique quel sera l'échéancement privilégié utilisé lors des décaissements effectuéssur le tiers.
    Pour un tiers fournisseur, il conviendra de mentionner l'échéancement correspondant aux conditions courantes octroyées par le fournisseur. Cet échéancement peut être modifié en saisie d'écriture.
    Pour un tiers client, il conviendra de définir un échéancement adapté à un décaissement effectué sur un débiteur.
    Le modèle d'échéancement est appliqué sur les écritures du tiers portant sur un type de pièce facture.



    Description

    Cette zone permet d'ajouter une description ou un libelléau mode d'échéancement.

    en encaissement :

    Cette information indique quel sera l'échéancement privilégié utilisé lors des décaissements effectuéssur le tiers.
    Pour un tiers client, il conviendra d'utiliser l'échéancement correspondant aux conditions courantes octroyées au client. Cet échéancement peut être modifié en saisie d'écriture.
    Pour un tiers fournisseur, il conviendra de définir un échéancement adapté à un encaissement effectué sur un créditeur.
    Le modèle d'échéancement est appliqué sur les écritures du tiers portant sur un type de pièce facture.

    Description

    Cette zone permet d'ajouter une description ou un libelléau mode d'échéancement.

    en décaissement :

    Cette information indique le mode de règlement associé au tiers pour les décaissements. Ce mode de règlement est utilisé sur les écritures du tiers ne portant pas sur un type de pièce facture. En effet, dans ce dernier cas, c'est le mode d'échéancement du tiers qui est appliqué.

    Description

    Cette zone permet d'ajouter une description ou un libelléau mode de règlement.

    en encaissement :

    Cette information indique le mode de règlement associé au tiers pour les encaissements. Ce mode de règlement est utilisé sur les écritures du tiers ne portant pas sur un type de pièce facture. En effet, dans ce dernier cas, c'est le mode d'échéancement du tiers qui est appliqué.

    Description

    Cette zone permet d'ajouter une description ou un libelléau mode de règlement.

    Langue :

    Langue dans laquelle les éditions seront réalisées par défaut

    Description

    Cette zone permet d'ajouter une description ou un libellé.

    Territorialité :

    Cette zone indique la territorialité de la société vis-à-vis du calcul des taxes : Elle sert à déterminer le régime de TVA en pièce commerciale (en combinaison avec la territorialité liée à l'adresse du tiers concerné par la pièce).

    Pays :

    Pays proposé par défaut dans l'application (au niveau de la création d'une adresse par exemple)

    Description

    Cette zone permet d'ajouter une description ou un libelléau pays.

    Calendriers

    Jours de fermeture :

    Cette zone permet de renseigner un calendrier des jours de fermeture repris par défaut sur les établissements de la société.

    Description

    Cette zone permet d'ajouter une description ou un libellé au calendrier.

    Jours fériés :

    Cette zone permet de renseigner un calendrier des jours fériés repris par défaut sur les établissements de la société.

    Description

    Cette zone permet d'ajouter une description ou un libellé au calendrier.

    Dépôt

    Dépôt privilégié :

    Le dépôt privilégié est affecté par défaut aux nouveaux sites des tiers.

    Description

    La description permet de renseigner un libellé explicite pour le site de réception/livraison.

    Catégories comptables

    Client :

    Cette zone indique la catégorie de comptabilisation client qui sera reprise par défaut en création de fiche client.

    Fournisseur :

    Cette zone indique la catégorie de comptabilisation fournisseur qui sera reprise par défaut en création de fiche fournisseur.

    Dossier - Options

    Détail de la page : Options - Page 0

    Détail de la page : Options - Page 1

    RIB des tiers

    Contrôle sur l'unicité des RIB tiers :

    Permet de contrôler l'unicité des RIB des tiers.

    Rôle tiers

    Préfixe rôle tiers client :

    Ce champ permet de renseigner un préfixe pour les rôles tiers de type Client.
    Lors de la création d'un rôle tiers Client, le code du rôle tiers proposé par défaut correspondra alors au préfixe paramétré suivi du code du tiers.
    Si aucun préfixe n'est paramétré, le code proposé par défaut sera égal au code du tiers.

    Préfixe rôle tiers divers :

    Ce champ permet de renseigner un préfixe pour les rôles tiers de type Tiers Divers.
    Lors de la création d'un rôle tiers Divers, le code du rôle tiers proposé par défaut correspondra alors au préfixe paramétré suivi du code du tiers.
    Si aucun préfixe n'est paramétré, le code proposé par défaut sera égal au code du tiers.

    Préfixe rôle tiers fournisseur :

    Ce champ permet de renseigner un préfixe pour les rôles tiers de type Fournisseur.
    Lors de la création d'un rôle tiers Fournisseur, le code du rôle tiers proposé par défaut correspondra alors au préfixe paramétré suivi du code du tiers.
    Si aucun préfixe n'est paramétré, le code proposé par défaut sera égal au code du tiers.

    Préfixe rôle tiers salarié :

    Ce champ permet de renseigner un préfixe pour les rôles tiers de type Salarié.
    Lors de la création d'un rôle tiers Salarié, le code du rôle tiers proposé par défaut correspondra alors au préfixe paramétré suivi du code du tiers.
    Si aucun préfixe n'est paramétré, le code proposé par défaut sera égal au code du tiers.

    Préfixe rôle tiers transporteur :

    Ce champ permet de renseigner un préfixe pour les rôles tiers de type Transporteur.
    Lors de la création d'un rôle tiers Transporteur, le code du rôle tiers proposé par défaut correspondra alors au préfixe paramétré suivi du code du tiers.
    Si aucun préfixe n'est paramétré, le code proposé par défaut sera égal au code du tiers.

    Dossier - Pièces réciproques

    Détail de la page : Pièces réciproques - Page 0

    Dossier - Pièces réciproques

    Gestion des pièces comptables réciproques

    Intégrer immédiatement les pièces comptables réciproques

    Indique si les pièces comptables réciproques générées dans la cas de flux intra-groupe doivent être intégrées automatiquement dans la société réceptrice. Dans le cas contraire, il est nécessaire d'effectuer une importation des écritures intra-groupe.

    Historiser les pièces comptables réciproques

    Indique que les pièces comptables réciproques générées dans la cas de flux intra-groupe sont historisées et ne sont donc plus modifiables.

    Détail de la page : Page2 - Page 1

    Gestion des pièces commerciales réciproques

    Générer des pièces commerciales réciproques dans les sociétés réceptrices

    Indique si la gestion des pièces commerciales réciproques est activée ou non dans la société émettrice. Cette option permet de générer les commandes d'achat et factures d'achat réciproques des pièces de vente dans le cadre de flux intra-groupe.

    Intégrer immédiatement les commandes réciproques des sociétés émettrices

    Indique si les commandes d'achat générées dans la cas de flux intra-groupe doivent être intégrées automatiquement dans la société réceptrice. Dans le cas contraire, il est nécessaire d'effectuer une importation des commandes intra-groupe.

    Intégrer immédiatement les factures réciproques des sociétés émettrices

    Indique si les factures d'achat générées dans la cas de flux intra-groupe doivent être intégrées automatiquement dans la société réceptrice. Dans le cas contraire, il est nécessaire d'effectuer une importation des factures intra-groupe.

    Détail de la page : Immobilisations

    Reprise de données

    Date de dernière clôture et comptabilisation :

    Cet attribut permet de renseigner une date de comptabilisation et clôture dans l'ancienne application de gestion des immobilisations afin de déterminer à partir de quelle date on va gérer des dotations périodiques. Veillez a renseigner cette date avant ouverture de tout exercice.

    Détail de la page : Périodes TVA

    Périodes d'application de TVA

    Gestion de périodes d'application de TVA

    Cette option permet de mettre en place une ou plusieurs périodes d'application de TVA et ne pourra être cochée que s'il n'existe aucune pièce dans la base de données.

    Si des périodes existent, la TVA ne sera gérée que sur les pièces saisies dans ces périodes d'application de TVA.
    Concernant les périodes d'application de TVA :
    - ces périodes ne doivent pas se chevaucher
    - il est possible de modifier les dates inférieure et supérieure d'une période d'application de TVA tant que ces modifications n'aboutissent pas à inclure ou exclure de nouvelles pièces.
    - une période d'application de TVA ne peut être supprimée si elle contient au moins une pièce.

    S'il existe des pièces dans la base de données, c'est le bouton "Activation de périodes d'application de TVA" qui doit être utilisé.

    Détail de la page : T.V.A.

    Secteur d'activité au titre de la T.V.A.

    Valeur privilégiée :

    Il convient d'indiquer le secteur d'activité qui sera utilisé par défaut dans les écritures comptables et dans les fiches de bien.

    Détail de la page : Echanges électroniques

    Echanges électroniques

    Gestion des échanges électroniques

    Cette case à cocher indique si la société gère les échanges électroniques.est active si un des établissements de la société accepte l'échange électronique.

    Certificat pour la signature des documents électroniques

    Emetteur :

    Cette zone correspond à l'émetteur du certificat électronique.couple émetteur et numéro de série permet d'identifier de manière unique le certificat installé sur le poste de travail.

    Auteur :

    Cette zone correspond à l'auteur du certificat électronique.
    Elle apparaît dans la signature du document PDF.

    N° de série :

    Cette zone correspond au numéro de série du certificat électronique.
    Le couple émetteur et numéro de série permet d'identifier de manière unique le certificat installé sur le poste de travail.

    Motif :

    Cette zone correspond au motif du certificat électronique.apparaît dans la signature du document PDF.

    Détail de la page : Validation comptable BAP

    Validation comptable du bon à payer

    Détail de la page : Commentaires

    Commentaires

    Commentaire

    Cette zone de texte permet de donner des informations supplémentaires pour le tiers.

    Voir également les liens ci-dessous

    (c) Sage France 2009